Writing data from UART with DMA in a new Array

キャンセル
次の結果を表示 
表示  限定  | 次の代わりに検索 
もしかして: 

Writing data from UART with DMA in a new Array

ソリューションへジャンプ
1,986件の閲覧回数
12914A
Contributor III

Hi all,

I receive the data, but the problem is, that the CITER value from the ELINKNO register doesn't match with the value I got, when I write the registervalue in a variable.
Additionally the data in the recv_buf is not written from zero or the same field than in Msg.
I attached the DMA init and the code for the UART IRQ handler.

Please help me.

Sandra

タグ(3)
0 件の賞賛
返信
1 解決策
1,942件の閲覧回数
Julián_AragónM
NXP TechSupport
NXP TechSupport

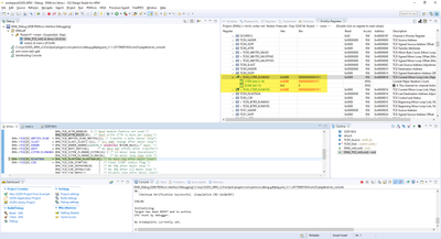
Hi @12914A,

Have you read the register's value by debugging?

Julin_AragnM_0-1715026234807.png

You can also test the example included with the example projects, which is based on the code in AN5413: S32K1xx Series Cookbook.

Julin_AragnM_1-1715026240510.png

Best regards,
Julián

元の投稿で解決策を見る

0 件の賞賛
返信
1 返信
1,943件の閲覧回数
Julián_AragónM
NXP TechSupport
NXP TechSupport

Hi @12914A,

Have you read the register's value by debugging?

Julin_AragnM_0-1715026234807.png

You can also test the example included with the example projects, which is based on the code in AN5413: S32K1xx Series Cookbook.

Julin_AragnM_1-1715026240510.png

Best regards,
Julián

0 件の賞賛
返信
%3CLINGO-SUB%20id%3D%22lingo-sub-1858304%22%20slang%3D%22en-US%22%20mode%3D%22CREATE%22%3EDMA%20%E3%82%92%E4%BD%BF%E7%94%A8%E3%81%97%E3%81%9F%20UART%20%E3%81%8B%E3%82%89%E3%81%AE%E3%83%87%E3%83%BC%E3%82%BF%E3%81%AE%E6%9B%B8%E3%81%8D%E8%BE%BC%E3%81%BF%20(%E6%96%B0%E3%81%97%E3%81%84%E9%85%8D%E5%88%97)%3C%2FLINGO-SUB%3E%3CLINGO-BODY%20id%3D%22lingo-body-1858304%22%20slang%3D%22en-US%22%20mode%3D%22CREATE%22%3E%3CP%3E%E7%9A%86%E3%81%95%E3%82%93%E3%80%81%E3%81%93%E3%82%93%E3%81%AB%E3%81%A1%E3%81%AF%3C%2FP%3E%3CP%3E%E3%83%87%E3%83%BC%E3%82%BF%E3%82%92%E5%8F%97%E3%81%91%E5%8F%96%E3%82%8A%E3%81%BE%E3%81%97%E3%81%9F%E3%81%8C%E3%80%81%E5%A4%89%E6%95%B0%E3%81%AB%E3%83%AC%E3%82%B8%E3%82%B9%E3%82%BF%E5%80%A4%E3%82%92%E6%9B%B8%E3%81%8D%E8%BE%BC%E3%82%80%E3%81%A8%E3%81%8D%E3%81%AB%E3%80%81ELINKNO%20%E3%83%AC%E3%82%B8%E3%82%B9%E3%82%BF%E3%81%AE%20CITER%20%E5%80%A4%E3%81%8C%E5%8F%96%E5%BE%97%E3%81%97%E3%81%9F%E5%80%A4%E3%81%A8%E4%B8%80%E8%87%B4%E3%81%97%E3%81%AA%E3%81%84%E3%81%A8%E3%81%84%E3%81%86%E5%95%8F%E9%A1%8C%E3%81%8C%E3%81%82%E3%82%8A%E3%81%BE%E3%81%99%E3%80%82%3CBR%20%2F%3E%E3%81%95%E3%82%89%E3%81%AB%E3%80%81recv_buf%E5%86%85%E3%81%AE%E3%83%87%E3%83%BC%E3%82%BF%E3%81%AF%E3%80%810%20%E3%81%8B%E3%82%89%E6%9B%B8%E3%81%8D%E8%BE%BC%E3%81%BE%E3%82%8C%E3%81%9F%E3%82%8A%E3%80%81Msg%20%E3%81%A8%E5%90%8C%E3%81%98%E3%83%95%E3%82%A3%E3%83%BC%E3%83%AB%E3%83%89%E3%81%AB%E6%9B%B8%E3%81%8D%E8%BE%BC%E3%81%BE%E3%82%8C%E3%81%9F%E3%82%8A%E3%81%97%E3%81%BE%E3%81%9B%E3%82%93%E3%80%82%3CBR%20%2F%3EDMA%20init%20%E3%81%A8%20UART%20IRQ%20%E3%83%8F%E3%83%B3%E3%83%89%E3%83%A9%E3%81%AE%E3%82%B3%E3%83%BC%E3%83%89%E3%82%92%E6%B7%BB%E4%BB%98%E3%81%97%E3%81%BE%E3%81%97%E3%81%9F%E3%80%82%3C%2FP%3E%3CP%3E%E3%81%A9%E3%81%86%E3%81%9E%E6%89%8B%E3%82%92%E8%B2%B8%E3%81%97%E3%81%A6%E4%B8%8B%E3%81%95%E3%81%84%E3%80%82%3C%2FP%3E%3CP%3ESandra%3C%2FP%3E%3C%2FLINGO-BODY%3E%3CLINGO-SUB%20id%3D%22lingo-sub-1859938%22%20slang%3D%22en-US%22%20mode%3D%22CREATE%22%3ERe%3A%20DMA%20%E3%82%92%E4%BD%BF%E7%94%A8%E3%81%97%E3%81%A6%20UART%20%E3%81%8B%E3%82%89%E6%96%B0%E3%81%97%E3%81%84%E9%85%8D%E5%88%97%E3%81%AB%E3%83%87%E3%83%BC%E3%82%BF%E3%82%92%E6%9B%B8%E3%81%8D%E8%BE%BC%E3%82%80%3C%2FLINGO-SUB%3E%3CLINGO-BODY%20id%3D%22lingo-body-1859938%22%20slang%3D%22en-US%22%20mode%3D%22CREATE%22%3E%3CP%3E%E3%81%93%E3%82%93%E3%81%AB%E3%81%A1%E3%81%AF%3CA%20href%3D%22https%3A%2F%2Fcommunity.nxp.com%2Ft5%2Fuser%2Fviewprofilepage%2Fuser-id%2F232799%22%20target%3D%22_blank%22%3E%4012914A%3C%2FA%3E%E3%80%81%3C%2FP%3E%0A%3CP%3E%E3%83%87%E3%83%90%E3%83%83%E3%82%B0%E3%81%AB%E3%82%88%E3%81%A3%E3%81%A6%E3%83%AC%E3%82%B8%E3%82%B9%E3%82%BF%E3%81%AE%E5%80%A4%E3%82%92%E8%AA%AD%E3%81%BF%E5%8F%96%E3%81%A3%E3%81%A6%E3%81%84%E3%81%BE%E3%81%99%E3%81%8B%3F%3C%2FP%3E%0A%3CP%3E%3CSPAN%20class%3D%22lia-inline-image-display-wrapper%20lia-image-align-inline%22%20image-alt%3D%22Julin_AragnM_0-1715026234807.png%22%20style%3D%22width%3A%20400px%3B%22%3E%3Cspan%20class%3D%22lia-inline-image-display-wrapper%22%20image-alt%3D%22Julin_AragnM_0-1715026234807.png%22%20style%3D%22width%3A%20400px%3B%22%3E%3Cimg%20src%3D%22https%3A%2F%2Fcommunity.nxp.com%2Ft5%2Fimage%2Fserverpage%2Fimage-id%2F277297iE211C36CA3084869%2Fimage-size%2Fmedium%3Fv%3Dv2%26amp%3Bpx%3D400%22%20role%3D%22button%22%20title%3D%22Julin_AragnM_0-1715026234807.png%22%20alt%3D%22Julin_AragnM_0-1715026234807.png%22%20%2F%3E%3C%2Fspan%3E%3C%2FSPAN%3E%3C%2FP%3E%0A%3CP%3E%E3%81%BE%E3%81%9F%E3%80%81%E3%82%B5%E3%83%B3%E3%83%97%E3%83%AB%E3%83%97%E3%83%AD%E3%82%B8%E3%82%A7%E3%82%AF%E3%83%88%E3%81%AB%E5%90%AB%E3%81%BE%E3%82%8C%E3%81%A6%E3%81%84%E3%82%8B%E3%82%B5%E3%83%B3%E3%83%97%E3%83%AB%E3%81%AF%E3%80%81%3CA%20href%3D%22https%3A%2F%2Fwww.nxp.com%2Fdocs%2Fen%2Fapplication-note%2FAN5413.pdf%22%20target%3D%22_blank%22%20rel%3D%22nofollow%20noopener%20noreferrer%22%3EAN5413%3A%20S32K1xx%20Series%20Cookbook%3C%2FA%3E%20%E3%81%AE%E3%82%B3%E3%83%BC%E3%83%89%E3%81%AB%E5%9F%BA%E3%81%A5%E3%81%84%E3%81%A6%E3%81%84%E3%81%BE%E3%81%99%E3%80%82%3C%2FP%3E%0A%3CP%3E%3CSPAN%20class%3D%22lia-inline-image-display-wrapper%20lia-image-align-inline%22%20image-alt%3D%22Julin_AragnM_1-1715026240510.png%22%20style%3D%22width%3A%20400px%3B%22%3E%3Cspan%20class%3D%22lia-inline-image-display-wrapper%22%20image-alt%3D%22Julin_AragnM_1-1715026240510.png%22%20style%3D%22width%3A%20400px%3B%22%3E%3Cimg%20src%3D%22https%3A%2F%2Fcommunity.nxp.com%2Ft5%2Fimage%2Fserverpage%2Fimage-id%2F277298i9B59836ABE8C7F8E%2Fimage-size%2Fmedium%3Fv%3Dv2%26amp%3Bpx%3D400%22%20role%3D%22button%22%20title%3D%22Julin_AragnM_1-1715026240510.png%22%20alt%3D%22Julin_AragnM_1-1715026240510.png%22%20%2F%3E%3C%2Fspan%3E%3C%2FSPAN%3E%3C%2FP%3E%0A%3CP%3EBest%20regards%2C%3CBR%20%2F%3EJuli%C3%A1n%3C%2FP%3E%3C%2FLINGO-BODY%3E