Hi peter,
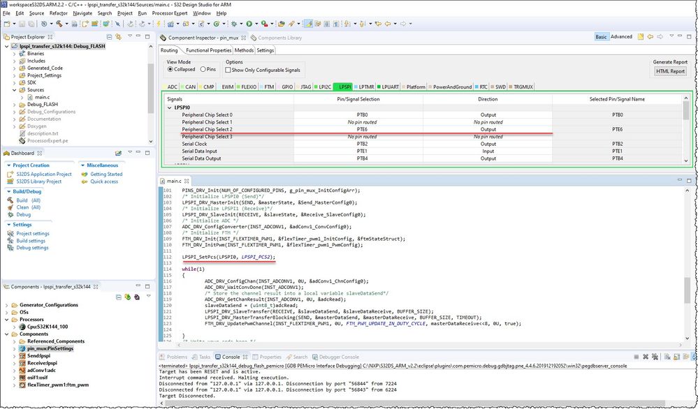
Did you configure PTE6 as LPSPI0_PCS2 in the PinSettings?
Test the lpspi_transfer_s32k144 SDK example, I am able to see the signal on PTE6(LPSPI0_PCS2).

The default setting of Peripheral Chip Select is PCS0.

Best Regards,
Robin
-------------------------------------------------------------------------------
Note:
- If this post answers your question, please click the "Mark Correct" button. Thank you!
- We are following threads for 7 weeks after the last post, later replies are ignored
Please open a new thread and refer to the closed one, if you have a related question at a later point in time.
-------------------------------------------------------------------------------