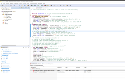
Hello there. I am new in this space. And trying to find my ropes here. I am following a s32k144 cookbook to get familar to the s32 design studio application and s32k144 board. And i have encountered the following error. Can any suggest me, how to resolve this. Is there any way i can add that missing file

Thank in advance. Would really appriciate it
#s32k144