MPC5748G SDK BETA_0.9.0 compiler errors and warnings

キャンセル
次の結果を表示 
表示  限定  | 次の代わりに検索 
もしかして: 

MPC5748G SDK BETA_0.9.0 compiler errors and warnings

1,465件の閲覧回数
Kris_Ke
Contributor III

Dear Sir,

I have same issue as below link

mpc5748g PE component compile issue(bool type conflict) 

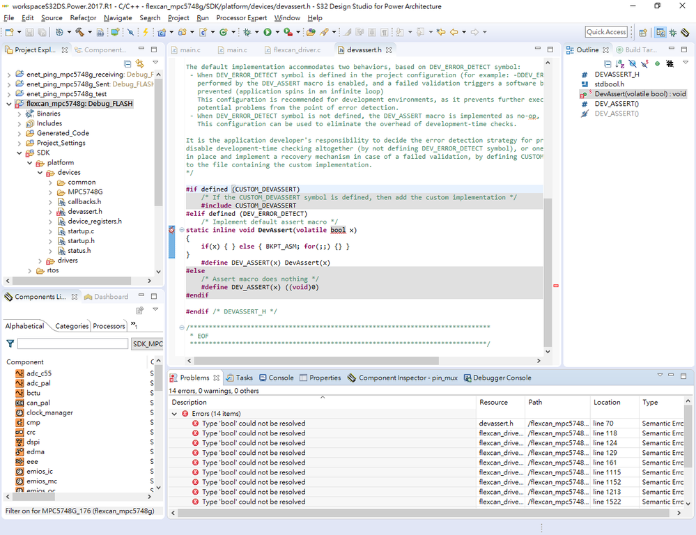
I use S32_SDK_MPC574xx_BETA_0.9.0 of Flexcan sample and it show  "Type Type 'bool' could not be resolved" . in SDK of devassert.h

004.png

I had refer mpc5748G SDK compiler errors and warnings, but it doesn't work.

My settings as below, it's difference.

005.png

Kris

ラベル(1)
0 件の賞賛
返信
1 返信

1,211件の閲覧回数
martin_kovar
NXP Employee
NXP Employee

Hello,

please check answer from Jiri Kral in the thread below:

https://community.nxp.com/message/998734?commentID=998734#comment-998734 

Regards,

Martin

0 件の賞賛
返信