So you've just installed the S32DS for Vision and are using it for the first time and would like to see how it works. Here is a quick and simple project to get you started.
1. Launch S32DS for Vision
2. Select 'S32DS Application Project'

3. Enter a name for the project
4. Select the 'A53 Linux' processor option
5. Click Next

6. Click Finish

7. Change to C/C++ perspective, click on 'Switch to C/C++ Development'

8. Build the project for Debug

9. Project is now built, ELF file is read to be loaded to EVB for execution. However, if we have not prepared the EVB, we must first complete HOWTO: Setup S32V234 EVB for debugging with S32DS for Vision and Linux BSP.
10. Once the EVB is properly prepared, we must complete HOWTO: Setup A Remote Linux Connection in S32DS for Vision.
11. With the project debug configuration and remote linux connection selected, select the debug dropdown menu and click Debug Configurations

12. Make sure the Debug_Remote_Linux debug configuration is selected and the connection setup in step 10 is selected (points to the IP address of your EVB). Click Debug

13. The first time you connect to a new IP address (i.e. the first time you debug after booting the board), you will receive a warning message, Click Yes and proceed.

14. The executable file is copied to Linux file system and gdbserver starts.

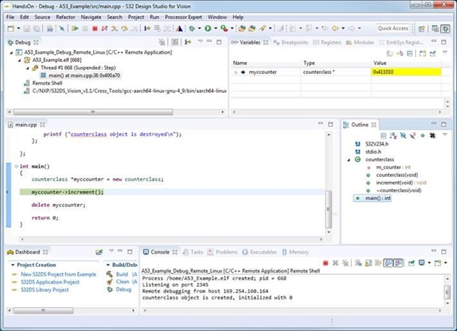
15. The Debug perspective is opened. You can now step through the code*

*Only debugging of the A53 code is supported by Linux GDB. For multicore debugging, including ISP and APEX2, additional debugger and probe(S32 Debugger with S32 Debug Probe, Lauterbach, etc) will be required.