Hi ATHMESH NANDAKUMAR,
What the code you are using?
Do you use our lpc1549 lpcopen sample code on your side which just as what I recommended you?
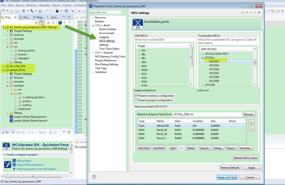
When you use the lpcopen code, as you know, there has two lib: chip lib and board lib.
You need to change two lib MCU to LPC1517,

Then if you want to use the internal IRC instead of the external crystal, you need to modify the board_sysinit.c function void Board_SetupClocking()
void Board_SetupClocking(void)
{
//Chip_SetupXtalClocking();
Chip_SetupIrcClocking();
/* Set default system tick divder to 1 */
Chip_Clock_SetSysTickClockDiv(1);
}
Then please build the lpc_board project again.
Now, please try it again.
Wish it helps you!
Have a great day,
Kerry
-----------------------------------------------------------------------------------------------------------------------
Note: If this post answers your question, please click the Correct Answer button. Thank you!
-----------------------------------------------------------------------------------------------------------------------