Hi Mark
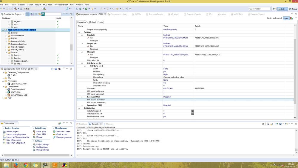
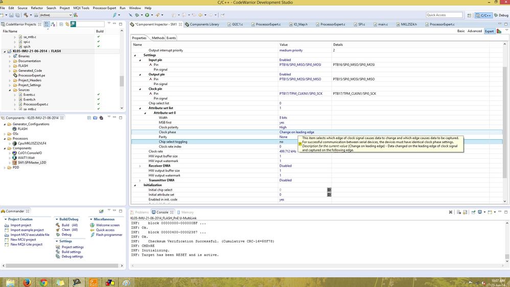
I checked the settings in the code generated for K20 uc the init code is as follows
LDD_TDeviceData* SMasterLdd1_Init(LDD_TUserData *UserDataPtr)
{
/* Allocate LDD device structure */
SMasterLdd1_TDeviceDataPtr DeviceDataPrv;
/* {Default RTOS Adapter} Driver memory allocation: Dynamic allocation is simulated by a pointer to the static object */
DeviceDataPrv = &DeviceDataPrv__DEFAULT_RTOS_ALLOC;
DeviceDataPrv->UserData = UserDataPtr; /* Store the RTOS device structure */
/* Interrupt vector(s) allocation */
/* {Default RTOS Adapter} Set interrupt vector: IVT is static, ISR parameter is passed by the global variable */
INT_SPI0__DEFAULT_RTOS_ISRPARAM = DeviceDataPrv;
DeviceDataPrv->TxCommand = 0x80010000U; /* Initialization of current Tx command */
DeviceDataPrv->ErrFlag = 0x00U; /* Clear error flags */
/* Clear the receive counters and pointer */
DeviceDataPrv->InpRecvDataNum = 0x00U; /* Clear the counter of received characters */
DeviceDataPrv->InpDataNumReq = 0x00U; /* Clear the counter of characters to receive by ReceiveBlock() */
DeviceDataPrv->InpDataPtr = NULL; /* Clear the buffer pointer for received characters */
/* Clear the transmit counters and pointer */
DeviceDataPrv->OutSentDataNum = 0x00U; /* Clear the counter of sent characters */
DeviceDataPrv->OutDataNumReq = 0x00U; /* Clear the counter of characters to be send by SendBlock() */
DeviceDataPrv->OutDataPtr = NULL; /* Clear the buffer pointer for data to be transmitted */
/* SIM_SCGC6: SPI0=1 */
SIM_SCGC6 |= SIM_SCGC6_SPI0_MASK;
/* Interrupt vector(s) priority setting */
/* NVICIP12: PRI12=0x80 */
NVICIP12 = NVIC_IP_PRI12(0x80);
/* NVICISER0: SETENA|=0x1000 */
NVICISER0 |= NVIC_ISER_SETENA(0x1000);
/* PORTD_PCR3: ISF=0,MUX=2 */
PORTD_PCR3 = (uint32_t)((PORTD_PCR3 & (uint32_t)~(uint32_t)(
PORT_PCR_ISF_MASK |
PORT_PCR_MUX(0x05)
)) | (uint32_t)(
PORT_PCR_MUX(0x02)
));
/* PORTD_PCR2: ISF=0,MUX=2 */
PORTD_PCR2 = (uint32_t)((PORTD_PCR2 & (uint32_t)~(uint32_t)(
PORT_PCR_ISF_MASK |
PORT_PCR_MUX(0x05)
)) | (uint32_t)(
PORT_PCR_MUX(0x02)
));
/* PORTD_PCR1: ISF=0,MUX=2 */
PORTD_PCR1 = (uint32_t)((PORTD_PCR1 & (uint32_t)~(uint32_t)(
PORT_PCR_ISF_MASK |
PORT_PCR_MUX(0x05)
)) | (uint32_t)(
PORT_PCR_MUX(0x02)
));
/* PORTC_PCR4: ISF=0,MUX=2 */
PORTC_PCR4 = (uint32_t)((PORTC_PCR4 & (uint32_t)~(uint32_t)(
PORT_PCR_ISF_MASK |
PORT_PCR_MUX(0x05)
)) | (uint32_t)(
PORT_PCR_MUX(0x02)
));
/* SPI0_MCR: MSTR=0,CONT_SCKE=0,DCONF=0,FRZ=0,MTFE=0,PCSSE=0,ROOE=1,??=0,??=0,PCSIS=1,DOZE=0,MDIS=0,DIS_TXF=0,DIS_RXF=0,CLR_TXF=0,CLR_RXF=0,SMPL_PT=0,??=0,??=0,??=0,??=0,??=0,??=0,??=0,HALT=1 */
SPI0_MCR = SPI_MCR_DCONF(0x00) |
SPI_MCR_ROOE_MASK |
SPI_MCR_PCSIS(0x01) |
SPI_MCR_SMPL_PT(0x00) |
SPI_MCR_HALT_MASK; /* Set Configuration register */
/* SPI0_MCR: MSTR=1,CONT_SCKE=0,DCONF=0,FRZ=0,MTFE=0,PCSSE=0,ROOE=1,??=0,??=0,PCSIS=1,DOZE=0,MDIS=0,DIS_TXF=1,DIS_RXF=1,CLR_TXF=1,CLR_RXF=1,SMPL_PT=0,??=0,??=0,??=0,??=0,??=0,??=0,??=0,HALT=1 */
SPI0_MCR = SPI_MCR_MSTR_MASK |
SPI_MCR_DCONF(0x00) |
SPI_MCR_ROOE_MASK |
SPI_MCR_PCSIS(0x01) |
SPI_MCR_DIS_TXF_MASK |
SPI_MCR_DIS_RXF_MASK |
SPI_MCR_CLR_TXF_MASK |
SPI_MCR_CLR_RXF_MASK |
SPI_MCR_SMPL_PT(0x00) |
SPI_MCR_HALT_MASK; /* Set Configuration register */
/* SPI0_CTAR0: DBR=1,FMSZ=0x0F,CPOL=1,CPHA=1,LSBFE=0,PCSSCK=0,PASC=0,PDT=2,PBR=2,CSSCK=0,ASC=0,DT=1,BR=1 */
SPI0_CTAR0 = SPI_CTAR_DBR_MASK |
SPI_CTAR_FMSZ(0x0F) |
SPI_CTAR_CPOL_MASK |
SPI_CTAR_CPHA_MASK |
SPI_CTAR_PCSSCK(0x00) |
SPI_CTAR_PASC(0x00) |
SPI_CTAR_PDT(0x02) |
SPI_CTAR_PBR(0x02) |
SPI_CTAR_CSSCK(0x00) |
SPI_CTAR_ASC(0x00) |
SPI_CTAR_DT(0x01) |
SPI_CTAR_BR(0x01); /* Set Clock and Transfer Attributes register */
/* SPI0_SR: TCF=1,TXRXS=0,??=0,EOQF=1,TFUF=1,??=0,TFFF=1,??=0,??=0,??=0,??=1,??=0,RFOF=1,??=0,RFDF=1,??=0,TXCTR=0,TXNXTPTR=0,RXCTR=0,POPNXTPTR=0 */
SPI0_SR = SPI_SR_TCF_MASK |
SPI_SR_EOQF_MASK |
SPI_SR_TFUF_MASK |
SPI_SR_TFFF_MASK |
SPI_SR_RFOF_MASK |
SPI_SR_RFDF_MASK |
SPI_SR_TXCTR(0x00) |
SPI_SR_TXNXTPTR(0x00) |
SPI_SR_RXCTR(0x00) |
SPI_SR_POPNXTPTR(0x00) |
0x00200000U; /* Clear flags */
/* SPI0_RSER: TCF_RE=0,??=0,??=0,EOQF_RE=0,TFUF_RE=0,??=0,TFFF_RE=0,TFFF_DIRS=0,??=0,??=0,??=0,??=0,RFOF_RE=0,??=0,RFDF_RE=1,RFDF_DIRS=0,??=0,??=0,??=0,??=0,??=0,??=0,??=0,??=0,??=0,??=0,??=0,??=0,??=0,??=0,??=0,??=0 */
SPI0_RSER = SPI_RSER_RFDF_RE_MASK; /* Set DMA Interrupt Request Select and Enable register */
/* SPI0_MCR: HALT=0 */
SPI0_MCR &= (uint32_t)~(uint32_t)(SPI_MCR_HALT_MASK);
/* Registration of the device structure */
PE_LDD_RegisterDeviceStructure(PE_LDD_COMPONENT_SMasterLdd1_ID,DeviceDataPrv);
return ((LDD_TDeviceData *)DeviceDataPrv); /* Return pointer to the data data structure */
}
The output waveform from K20 board is :
SCL-SS

SCL-MOSI --> 0xE000 (E0-> Read WHO AM I, 00--> Dummy byte for receiving)

SCL-MISO --> 0xB1

Kind Regards
Amit Kumar