Hello JianFeng,
- For some data section ".data" ".bss".. default save int the "m_data",
not the MEMORY of "m_data_20000000", you can relocate some data or code into
this MEMORY section , refer to this DOC :
Relocating Code and Data Using the KDS GCC Linker File for Kinetis
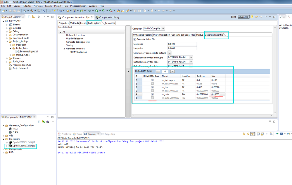
- If you only want the project without error , not overflowed , simply, you can
merge the two section to one named "m_data" . Only need change here as the screenshot,
then generate code , build .

then you can see the linker file :

Hope it helps
Have a great day,
Alice
-----------------------------------------------------------------------------------------------------------------------
Note: If this post answers your question, please click the Correct Answer button. Thank you!
-----------------------------------------------------------------------------------------------------------------------