HCS12 & FreeRTOS using Processor Expert

取消
显示结果 
显示  仅  | 搜索替代 
您的意思是: 
已解决

HCS12 & FreeRTOS using Processor Expert

跳至解决方案
2,150 次查看
ketankulkarni
Contributor I

I have been trying to explore FreeRTOS using Processor Expert to generate code. I am new to both. And I am truly amazed by the features that Processor Expert offers!

I have followed the instructions as per the Tutorial at http://mcuoneclipse.com/2012/06/28/tutorial-freertos-on-demojm/   the only change being, I am using MC9S12DG256CPV controller and some changes to the LED pin configuration.

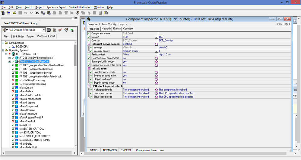
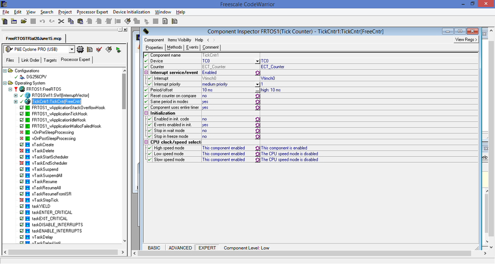
I have configured the TickCntr to 10ms and the FreeRTOS tick rate to 100 Hz and have SWI selected for the software interrupt. I had to disable the "Reset" method for FreeRTOS TickCntr since it was not supported by the MCU.

40950_40950.pngpastedImage_4.png

40953_40953.pngpastedImage_10.png

40951_40951.pngpastedImage_5.png

40952_40952.pngpastedImage_6.png

 

But when I try to generate code, it gives me Internal errors in FreeRTOS.ts2

40949_40949.pngpastedImage_2.png

I have downloaded the latest (Components 2015-02-03.zip) PEupd files from SourceForge and updated my Codewarrior. I am using the free CW version 5.9.0

I am attaching my project for reference. What am I doing wrong? I appreciate all the help!

Original Attachment has been moved to: FreeRTOSTRial20June15.zip

标签 (1)
1 解答
1,610 次查看
ketankulkarni
Contributor I

I found out the problem. The "Classic Codewarrior" option in the FRTOS component was set to "no". Once I set it to "yes" I was able to generate code.

pastedImage_2.png

在原帖中查看解决方案

0 项奖励
回复
2 回复数
1,611 次查看
ketankulkarni
Contributor I

I found out the problem. The "Classic Codewarrior" option in the FRTOS component was set to "no". Once I set it to "yes" I was able to generate code.

pastedImage_2.png

0 项奖励
回复
1,610 次查看
BlackNight
NXP Employee
NXP Employee

Hi Ketan,

please enable 'classic' mode here:

pastedImage_0.png

I have not used it for classic for a while, but it should hopefully solve your problem.

This article should help you too: Back to Classic: FreeRTOS for Freescale S12(X) | MCU on Eclipse

I hope this helps,

Erich