Hello,
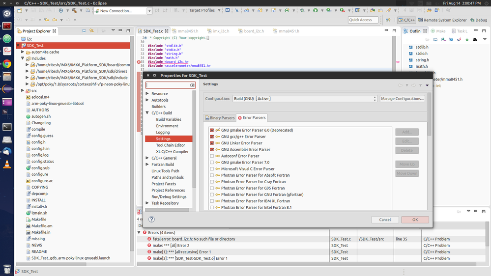
In C/C++ Build ->Settings -> there is no option like ARM C compiler -> Includes. This is because i am using Eclipse Yocto ADT Autotool Project.
Please see attached image.

If i create Executable ANSI C project ARM C Compiler options will appear.
I am using Yocto ADT project because i don't need to add Cross compiler settings or environment variable. I am following the steps as per given in the Yocto Developer manual.
If i create Executable Project i need to add all Environment variable.
I have added SDK folder path as per snapshot below.

So whats the reason i am getting No files or directory error.?