Hello,
I'm new to developing ZigBee Applications and already get stuck with setting up the IDE. I have JN5168-M00 module and want to start programming with the JN-AN-1217-Zigbee-3-0-Base-Device Demo.
I installed the IDE as explained in JN-UG-3098 with BeyondStudio for NXP first, then the JN-SW-4170 Zigbee 3.0 SDK and installed the ZigBee Plugins. So far, so good.
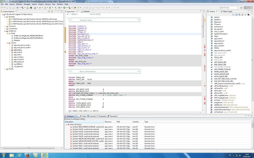
After importing the Demo Project and trying to compile, I get a lot of symbol could not be resolved errors.
To solve this problem I right clicked on the Project, chose Properties and then added the include files manually like shown in this picture:

Many Errors vanished, but some are still there as shown here

As I don't know if I'm on the right way to solve the Errors I want to ask here for some help.
Would be great if someone here can help me.
With best regards
Martin Pannenbäcker