Hi abhinandan,
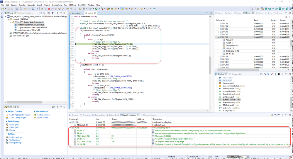
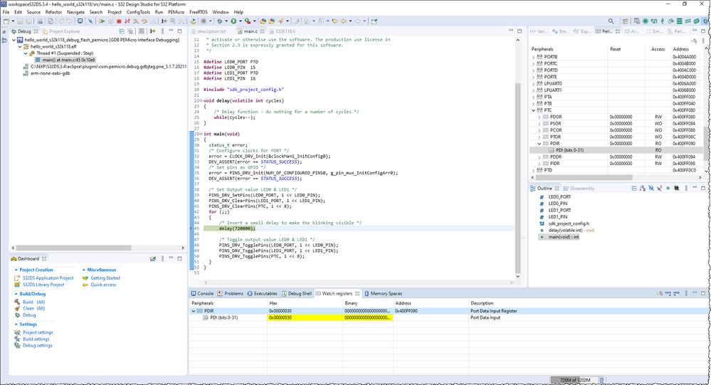
Although the description of PINS_DRV_ReadPins shows: This function returns the current input values from a port. Only pins configured as input will have meaningful values.
But I think you can still read the pin state via the GPIO port data input register (GPIO_PDIR).

Best Regards,
Robin
-------------------------------------------------------------------------------
Note:
- If this post answers your question, please click the "Mark Correct" button. Thank you!
- We are following threads for 7 weeks after the last post, later replies are ignored
Please open a new thread and refer to the closed one, if you have a related question at a later point in time.
-------------------------------------------------------------------------------