If frequency is required for a peripheral and the module is not clocked, then STATUS_MCU_GATED_OFF status is returned.

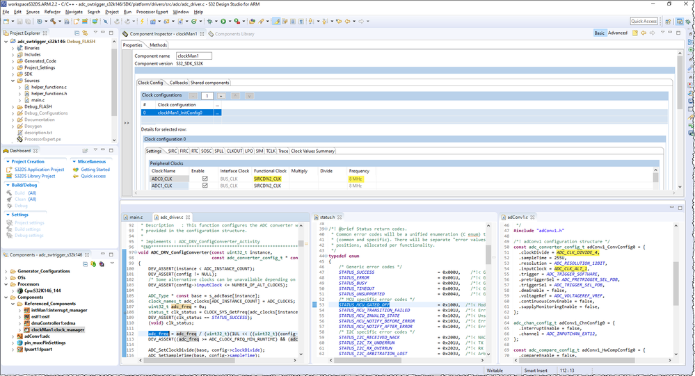
Did you change the clock setting of ADC? Here you can check:


Best Regards,
Robin
-------------------------------------------------------------------------------
Note:
- If this post answers your question, please click the "Mark Correct" button. Thank you!
- We are following threads for 7 weeks after the last post, later replies are ignored
Please open a new thread and refer to the closed one, if you have a related question at a later point in time.
-------------------------------------------------------------------------------