Error in include for lwip stack

cancel
Showing results for 
Show  only  | Search instead for 
Did you mean: 

Error in include for lwip stack

5,236 Views
vignesh_v
Contributor III

Hi,

    Im trying to add lwip stack in order to start for tftp client side implementation for a simple file transfer between PC and mpc5777c device Ethernet port.

when i add and compile stack i get the following error

Description Resource Path Location Type
lwip/opt.h: No such file or directory api_lib.c /myproject_Z7_0/src/lwip_stack/src/api line 58 C/C++ Problem

i tried adding path but still getting error please let me know how can i solve this error. I have attached screenshot for reference.

pastedImage_1.png

As said above i need to integrate lwip stack and use raw api of UDP to do a TFTP transfer.

if adding stack directly is not possible is it possible to reuse the SDK example for lwip mpc5777c to make changes for UDP without RTOS. Iso how to proceed/start . kindly help

Regards,

Vignesh

12 Replies

4,786 Views
vignesh_v
Contributor III

Ya thanks,

 But the main issue im facing is the errors i get is,when i include lwip stack in my project. on top that only i can implement  any client (in my case TFTP ). Seems like path issue only but even I give the include path in copiler settings it is not picking up the same.

Anyways thanks for the the above info.

0 Kudos
Reply

4,786 Views
vignesh_v
Contributor III

The error screen shots that i initially posted was when inclusion lwip stack v2.1.2 into my project . i dont have any RTOS and its not part of SDK and code written manually not generated via .pe.

0 Kudos
Reply

4,786 Views
vignesh_v
Contributor III

Adding to it what i also would like to get clarified what changes need to be used for tftp - which is UDP based transmission in the processor tool or in #defines it needs to be changed..

Kindly help me out on the above mentioned clarifications as im stuck in this issue for more than a week.

0 Kudos
Reply

4,786 Views
jiri_kral
NXP Employee
NXP Employee

Hi Vignesh, 

actually - it is hard to say what you need to change. LWIP is not NXP product and I'm not familiar with it in deep. But good starting point is LWIP documentation - http://www.nongnu.org/lwip/2_1_x/index.html

If you go through LWIP in S32DS - you can find that there is already tfpt server implemented in apps. 

pastedImage_1.png

Looking at the source is another good source of information and may be you can reuse it. Anyway - what you are trying to implement? If I'm correct - for TFTP you also need file system on target machine (MPC5777C) - another challenging task. 

Jiri

0 Kudos
Reply

4,786 Views
vignesh_v
Contributor III

hi,

  Well to be more clear

I need to do a binary file or a simple file transfer between my ethernet port and a test PC . I need to implement a TFTP client (UDP based)for the same.

Initially i looked to do without any stack then it was very challenging so what i decided to is to use a lwip stack and on top of that i looked to do some tweaking /implementation for the TFTP client.

I'm developing code without processor expert and RTOS stuff.

What i need is to bring in lwip stack to use either standalone and write my application to test ethernet (transfer binary file) based on that.

So i decided to use lwip stack in my project and tried to compile and got so many errors.

The next thing i tried to do is to make use of the structure for lwip created in example and make it as a standalone directory and try to compile it without RTOS and use that directory in my project so that i can use it for my ethernet (Not sure if correct way to do).

In both the cases i failed to do so and got stuck up with compilation errors . That's why i had posted for some guidance.

Hope you get it now.

Thanks,

Vignesh

0 Kudos
Reply

4,786 Views
jiri_kral
NXP Employee
NXP Employee

Hi, 

I see. So - in my opinion - easiest way is start with LWIP SDK example and it's documentation:

pastedImage_1.png

This example is without FreeRTOS and it is good starting point for implementing TFTP client. It is possible that there is already done tftp client for LWIP - you may start with this example - https://github.com/labcoder/simple-tftp/blob/master/client.c

Jiri

0 Kudos
Reply

4,786 Views
vignesh_v
Contributor III

And one more thing in case using SDK from example project. In case i use this i need to delete RTOS component and build successfully.

im not sure how to remove it. cuz im getting compilation error if i manually remove as there are dependencies.

And is it possible to use that standalone version of SDK created, to be put in use for any project which uses Mpc5777c and lwip.

Thanks In Advance,

Vignesh

0 Kudos
Reply

4,786 Views
vignesh_v
Contributor III

hi,

Thanks.

Based on this i have some clarifications . The project i shared the screenshot for trial i did. in actual project ive already done some configurations when there raised a need for adding lwip stack. in that case. Please do not mistake if its trivial i'm new to this.

1. Can i add only lwip stack and make some modifications therein to do tftp implementation.

2.If that is not possible can i resuse the stack that is being used in the example.

    a.In this case if the project is already created can i add SDK in the already created project and do the above steps.

    b.The screenshot says its MPC5748 SDK and is there SDK separately for MPC5777c and can it be added after creating project also .

   please let me know if I'm not clear. 

Thanks In Advance,

Vignesh

0 Kudos
Reply

4,786 Views
martin_kovar
NXP Employee
NXP Employee

Hello Vignesh,

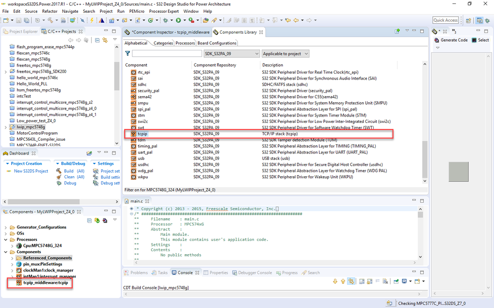
according to the figure above, it looks like you did not created SDK based project. If you want to use LWIP stack without FreeRTOS, there are two possible ways, how to do it.

1) Create LWIP project from example and delete FreeRTOS component if you do not need it.

2) Create new project and choose SDK RTM 2.0.0. Then insert LWIP component into this project, create required settings in Processor Expert and generate Processor Expert code. Now you should be able to compile project correct.

Please see the figures below:

pastedImage_1.png

pastedImage_1070.png

pastedImage_1071.png

pastedImage_1072.png

Regards,

Martin

4,786 Views
vignesh_v
Contributor III

1. Im trying to add lwip stack directly to my workspace i edited the path but still im finding the issues. Is it possible to add dierctly like that and make modifications for doing TFTP transfer

2. If not  can i reuse the SDK in the example by making it as standalone, i shall not require RTOS and i do not want an addtional tcpip stack as included in the example so how to proceed on that. An explanation on this would be of great help.

 

Thanks in Advance,

Vignesh

P.S : Ive downloaded latest lwip 2.1.2 for use 

0 Kudos
Reply

4,786 Views
jiri_kral
NXP Employee
NXP Employee

Hi, 

there is probably missing path in your project settings. By default is lwip/opt.h header file is located in

c:\NXP\S32DS_Power_v2017.R1\S32DS\S32_SDK_S32PA_RTM_2.0.0\middleware\tcpip\lwip\src\include\lwip\

folder. You can copy it in your project or add this path into project settings. 

Hope it helps. 

Jiri 

0 Kudos
Reply

4,786 Views
vignesh_v
Contributor III

1. Im trying to add lwip stack directly to my workspace i edited the path but still im finding the issues. Is it possible to add dierctly like that and make modifications for doing TFTP transfer

2. If not  can i reuse the SDK in the example by making it as standalone, i shall not require RTOS and i do not want an addtional tcpip stack as included in the example so how to proceed on that. An explanation on this would be of great help.

Thanks in Advance,

Vignesh

0 Kudos
Reply