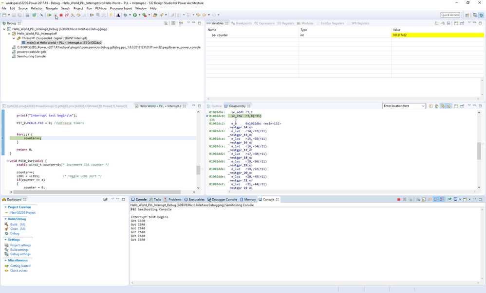
I'm now having a problem when using printf in the main function.
I do observe the messsage from the console.
And the INTVEC is updated,but the interrupts can no longer be entered.

Without using the printf, the interrupts work well.
I configured my project as the follows.

Is there any connection between the printf and the interrupts?
How can I use the printf correctly without affecting the interrupts?
Best regards!
Laura