Hi Viswa
Hope you are doing well.
You are using Can_Llce_DS_Can2Can_S32G274A_M7 example which is configured for can. and you are adding Lin component in this example. you have to config Lin_43_LLCE. for this you can refer example Lin_Llce_DS_S32G274A_M7.
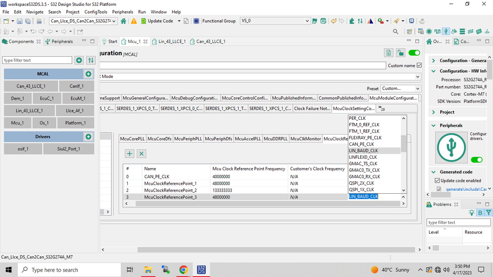
To add clock reference change Mcu Clock Frequency Select as LIN_BAUD_CLK. to change this go to Mcu_1 component and change Mcu_1 -> McuModuleConfiguration -> McuColckSettingConfig -> McuClockReferencePoint. set McuClockReferencePoint_3 as LIN_BAUD_CLK.

now you will see clock reference error has been resolved .

Regards ,
Tushar