How to disable warnings on specific directories?

cancel
Showing results for 
Show  only  | Search instead for 
Did you mean: 

How to disable warnings on specific directories?

Jump to solution
1,592 Views
jana
Contributor I

Hi,  I would like to enable additional warnings during compilation such as -Wundef on my project.  However, when I do that, I get warnings in the autogenerated and SDK code base.  Is there a way to disable warnings for certain directories?  I am using S32 Design Studio with the RTM 1.0 SDK for the MPC5748G platform.  Thanks.

0 Kudos
Reply
1 Solution
1,526 Views
jiri_kral
NXP Employee
NXP Employee

Hi, 

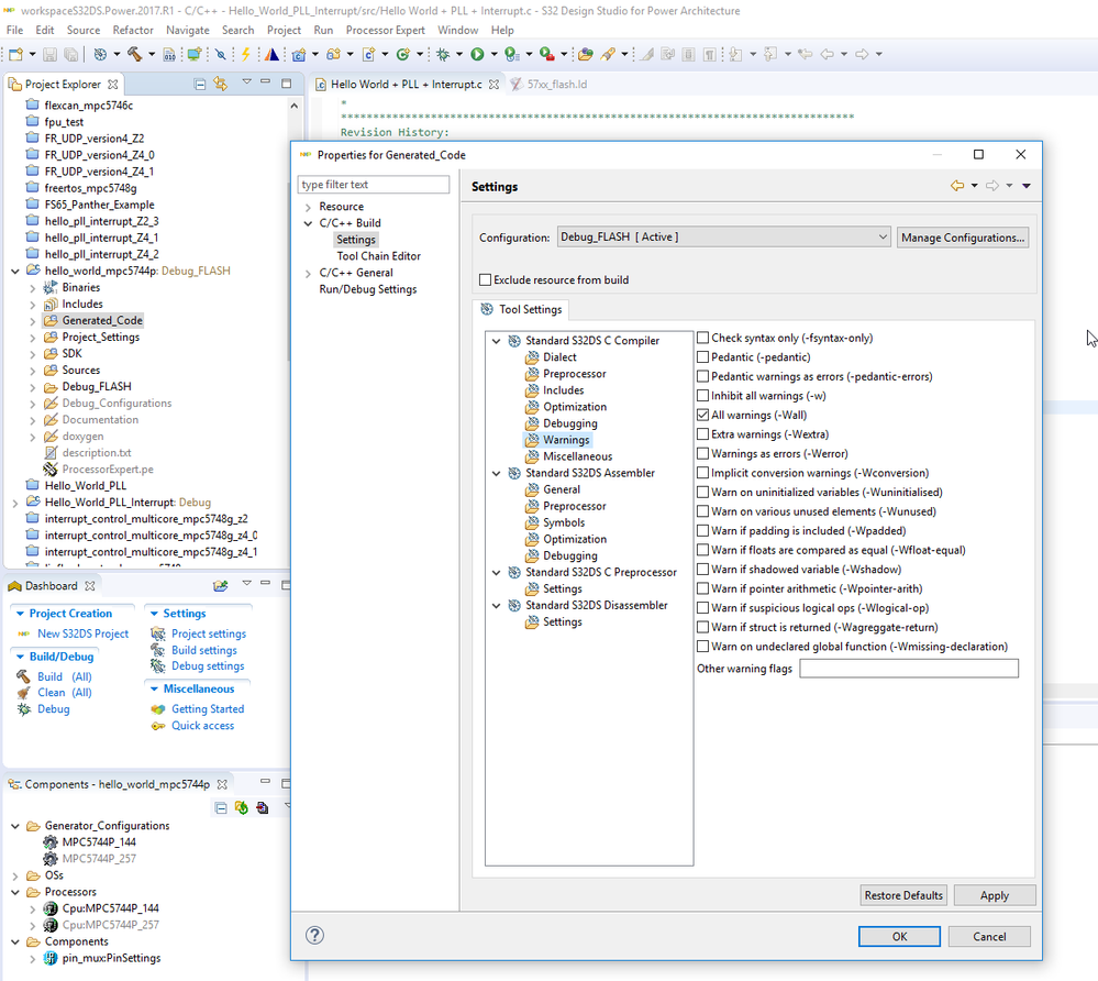
right-click on directory you are interested in. settings -> warnings: 

pastedImage_1.png

Hope it helps. 

Jiri 

View solution in original post

0 Kudos
Reply
1 Reply
1,527 Views
jiri_kral
NXP Employee
NXP Employee

Hi, 

right-click on directory you are interested in. settings -> warnings: 

pastedImage_1.png

Hope it helps. 

Jiri 

0 Kudos
Reply