Hi,
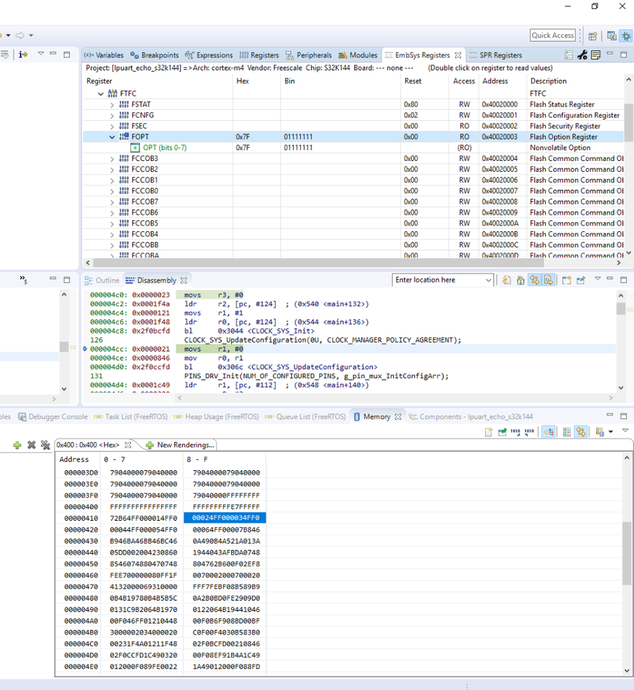
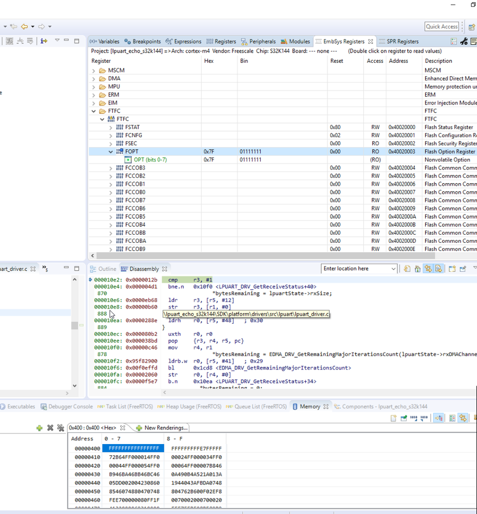
I programmed the hex file (address 0x40D write 0x7F), read back and found that address after 0x400 can not be read correctly.

But programming the same hex file (changing address 0x40D to write 0xFF or 0xDF) can be read correctly,


Kindly give us your advice. Thank you.
Regards,
Gary