Build is producing error message: unrecognized option '-T'

cancel
Showing results for 
Show  only  | Search instead for 
Did you mean: 

Build is producing error message: unrecognized option '-T'

Jump to solution
2,082 Views
347996379
Contributor III

Hi,

I created a new project with "S32DS project from a example",but an exception message occurred when I compiled.

pastedImage_1.png

I don't have any ideas,can you help me?

thanks!

Tags (3)
0 Kudos
Reply
1 Solution
1,991 Views
347996379
Contributor III

Thank you for your help. I have solved my problem, which was caused by the encryption system

View solution in original post

0 Kudos
Reply
5 Replies
1,992 Views
347996379
Contributor III

Thank you for your help. I have solved my problem, which was caused by the encryption system

0 Kudos
Reply
1,991 Views
347996379
Contributor III

this is output from build console.

pastedImage_1.png

0 Kudos
Reply
1,991 Views
jiri_kral
NXP Employee
NXP Employee

Hi, 

unfortunately your attached project is somehow encrypted. So - it looks that there is some syntax error in linker script file. Can you share your .ld file? 

Jiri 

0 Kudos
Reply
1,991 Views
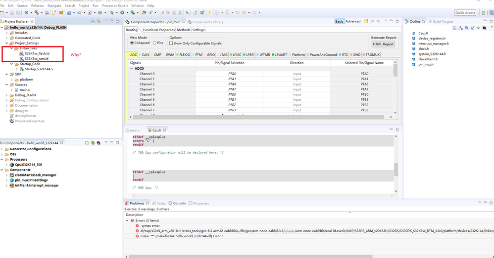
347996379
Contributor III

The accessory  is my project. The image is my compile interface.

222.png

0 Kudos
Reply
1,991 Views
jiri_kral
NXP Employee
NXP Employee

Hi, 

can you please share output from build console? 

Jiri

0 Kudos
Reply