Hello Henry,
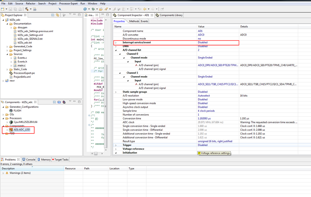
On my side , when only add the ADC_LDD component , disable the interrupt , there is no error :
![]()

Please tell me which Processor Expert you use ?
And i think it is maybe not the problem of disable the interrupt.
Please create a simple project ,only add the ADC component, then test it .If still have error , please send you project to me , i will test it on my side .
Have a great day,
Alice
-----------------------------------------------------------------------------------------------------------------------
Note: If this post answers your question, please click the Correct Answer button. Thank you!
-----------------------------------------------------------------------------------------------------------------------