This post contains step by step guide of how to use NTAG 5 with LPC55S69. The goal of this post is to enable developers to use NTAG 5 and LPC55S69 together, quickly and easily.
Attached with this post are two ready to use packages:
- 'Simple_NDEF’ demonstrates how to read/write to NTAG 5 from the I2C interface and field detection functionality.
- 'Passthrough’ demonstrates SRAM passthrough functionality, in which NTAG 5 acts as a fast bridge between the I2C interface device and RF interface device.
NTAG 5 Overview
NTAG 5 is a family of ISO/IEC 15693 and NFC Forum Type 5 Tag compliant tags with an EEPROM, SRAM, and I2C host and slave interface. This ensures information exchange with all NFC Forum Devices with a tap. With this ability, the tag offers a long-reading range and privacy due to close proximity with mobile devices.
- NXP’s NTAG 5 boost shrinks the NFC footprint while adding AES security, so designers can deliver ultra-compact devices for use in IoT, consumer, and industrial applications. It is an NFC Forum-compliant contactless tag that delivers exceptional read range, giving tiny devices the ability to interact with the cloud, and other NFC-enabled devices, including smartphones.
- NXP’s NTAG 5 link lets designers of sensor-equipped systems add an NFC interface with a wired host interface that’s configurable as an I2C master/slave, a Pulse Width Modulator (PWM), or a General-Purpose I/O (GPIO). Operating at 13.56 MHz, it is an NFC Forum-compliant contactless tag that can be read and written by an NFC-enabled device at close range and by an ISO/IEC 15693-enabled industrial reader over a longer range.
Hardware Requirements
- NTAG 5 Evaluation Board (OM23510ARD)

OM23510ARD
2. LPCXpresso55S69 Board

Hardware Connections
Connecting the two boards is very easy since both have Arduino compatible headers, so simply plug the NTAG 5 EVK board on top of the LPCXpresso55S69 board.

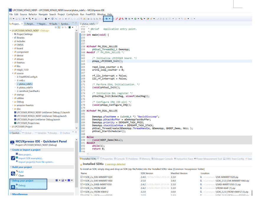
1. Running 'Simple_NDEF' on LPC55S69 with NTAG 5
- If this is the first time you’re using the LPCXpresso55S69 board, follow the getting started guide first LPC55S69-EVK. Make sure to install the SDK package for the LPC55S69 board which is required to run the project.
- Download the ‘Simple_NDEF’ package which you will find attached to this post.
- Drag and drop the downloaded package to the “Project Explorer” tab of your MCUXpresso IDE workspace (If you don’t have MCUXpresso, it can be downloaded for free from here:https://www.nxp.com/support/developer-resources/software-development-tools/mcuxpresso-software-and-t...
- Now that the package has been imported to the MCUXpresso IDE (via drag and drop), click on the Debug icon from the Quickstart panel to begin a debug session. Once the debug session has started, click on the run icon to run the code:

5. After step 3, the project should be running now. Here is how the output looks in the terminal:

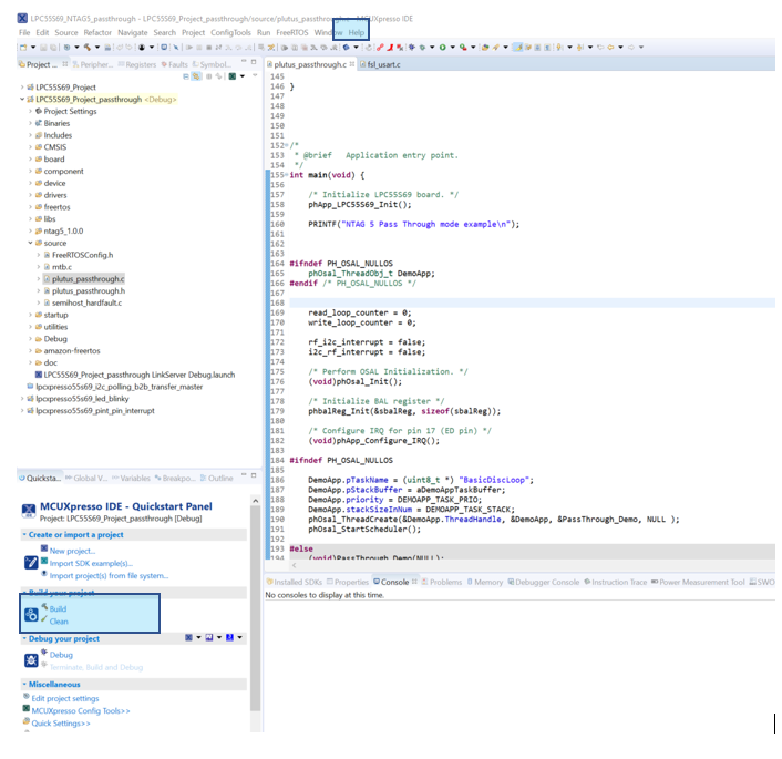
2. Running 'Passthrough' on LPC55S69 with NTAG5
- If this is the first time you’re using the LPCXpresso55S69 board, follow the getting started guide first an LPC55S69-EVK | NXP. Make sure to install the SDK package for the LPC55S69 board which is required to run the project.
- Download the ‘Passthrough’ package which you will find attached to this post.
- Drag and drop the downloaded package to the “Project Explorer” tab of your MCUXpresso IDE workspace (If you don’t have MCUXpresso, it can be downloaded for free from here:https://www.nxp.com/support/developer-resources/software-development-tools/mcuxpresso-software-and-t...
- Now that the package has been imported to the MCUXpresso IDE (via drag and drop), click on the Debug icon from the Quickstart panel to begin a debug session. Once the debug session has started, click on the run icon to run the code:

5. After step 3, the project should be running now. To check the passthrough functionality, install the NTAG 5 App and then go into passthrough functionality.
Available Resources