Dear NXP,
I am using MBDT 1.4.0 and NXP S32K312EVB-Q172.
Previously, everything worked fine for programming, but suddenly I am unable to perform any actions with the development board.
I am using the example "s32k3xx_dio_s32ct" and have confirmed that the hardware is configured as s32k312-Q172.
I also verified that the 12V power supply is connected and the OpenSDA driver is functioning correctly.
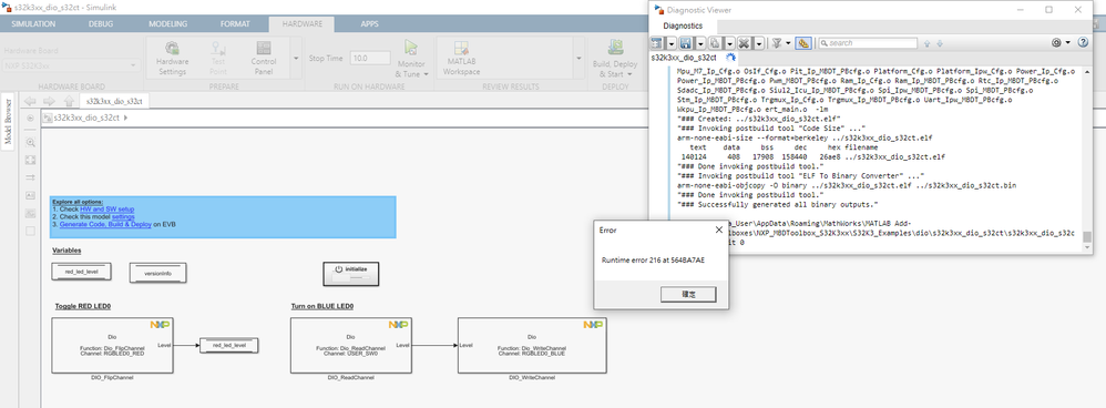
However, I am encountering an error message as shown in the image, and the programming process is interrupted.

What could be the cause of this issue?
How can I resolve it?
Please help me, thanks.
MBDT S32K312EVB-Q172