Hi @beginner100 ,
Thank you for using MBDT for S32K3 with the S32K312EVB-Q172 evaluation board,
In the case of the s32k3xx_i2c_async_s32ct example, the table below describes the connections between the I2C instances on S32K312-Q172:

But in that help file, there is also a Note below that reads:
- Note: When running this model on S32K311EVB-Q100, S32K312EVB-Q172 or S32K388EVB-Q289, please note that the signal lines used for the I2C transmission require external 2k Ohm pull-up resistors between SDA and VDD and SCL and VDD. For VDD, you can use the pin J40.9 for S32K311EVB-Q100, J39.13 for S32K312EVB-Q172 or J696.14 for S32K388EVB-Q289.
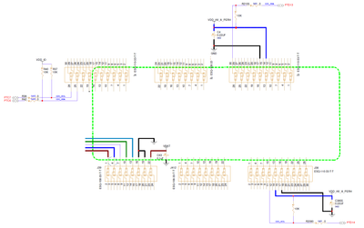
Because the other I2C Instance has pins PTD13, PTD14 with no pull-up resistors, you need to add those, and connect them, one example is in the picture below:

I have created a simplified version of the schematic showing only the I2C connections needed with pull-up resistors:

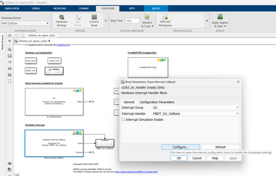
After you make all the connections , then you can open FreeMASTER and take a look at variables:

Both of them will increment accordingly and go up to 256 then roll back to 0.
Hope this helps you with the setup,
Best regards,
Stefan V.