ADS problem of "XX is an instance of an undefined model XX"

キャンセル
次の結果を表示 
表示  限定  | 次の代わりに検索 
もしかして: 

ADS problem of "XX is an instance of an undefined model XX"

12,741件の閲覧回数
qdong
Contributor I

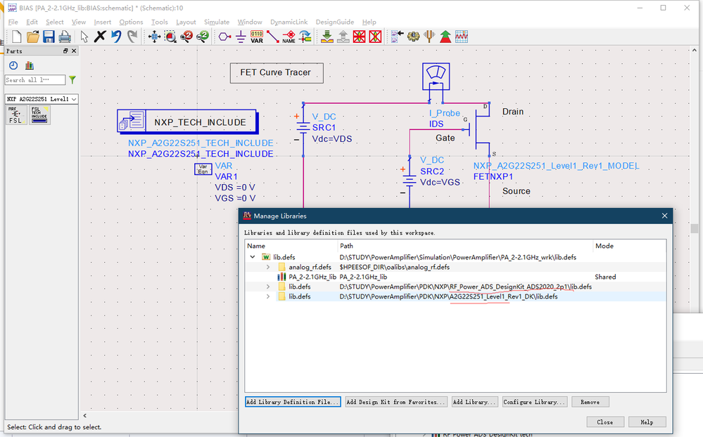
I have a problem when I simulated in ADS2020 (Advanced Design System 2020).

When I started simulating with the model"A2G22S251_01S_MDL_ADS", the hpeesofsim had an error: "G50v3_4_lib_CG50v3-3_HEMT_r1_schematic.mikel' is an instance of an undefined model 'Cree_NL_GaN_HEMT ' ".

I have check some similar questions in the form.However, I have add both "A2G22S251_01S_MDL_ADS" and "RF-POWER-ADS2020v2p1-DK" to the library.

When use a diffrent model except "A2G22S251_01S", like"MRF6V2300N", "AFT20P060_4N", there was not the error and it simulates normally.

So I guess there is some problem with model "A2G22S251_01S"

Please help me with this problem, Thanks very much.ProblemScreenshot.png

Library.png

ラベル(4)
タグ(3)
0 件の賞賛
返信
3 返答(返信)

10,130件の閲覧回数
MohMor
Contributor III

here you can see how I solve this error. I hope it helps you:

https://www.youtube.com/watch?v=UrvMeU0AwM4

 

Best regards 

Thank you

0 件の賞賛
返信

11,504件の閲覧回数
vanni91
Contributor I

I am also finding the same issue, just wanted to know is your problem resolved now??

0 件の賞賛
返信

12,626件の閲覧回数
mariuslucianand
NXP Employee
NXP Employee

Hello 勤 董 ,

This community space does not cover the topic you need assistance on. Please create a new thread on the Power Management space or new NXP support case according to the following procedurehttps://community.nxp.com/docs/DOC-329745

Hope this helps,

Marius

0 件の賞賛
返信