I am trying to add FreeRTOS functionality to a new project, and I am unable to compile it because of a missing 'FreeRTOSConfig.h' in the SDK folder.
I started a new project with the GUI wizard in the S32DS 2.1 using SDK 3.0.0. After compiling and 'generating processor expert code' I added a freeRTOS from the component list into the project and generated PE code again. The 'FreeRTOSConfig.h' file gets generated and put in 'Generated_Code' folder.
Unfortunately, the project will not compile anymore. The portasm.s file needs the FreeRTOSConfig.h file to include and cannot find it.
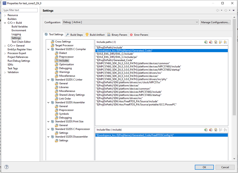
The problem is, that all the include variables are set properly - I am referring to the 'Properties' > 'C/C++ Build' > 'Settings'> 'Standard S32DS C Compiler' > 'Includes' variables. I even added the path to the file itself, but it didn't help.
Is there any other place to specify the files and folders to include? How to solve this problem?
ps.
I tried to copy the FreeRTOSConfig.h directly to the directory with portasm.s and it compiles, however, it doesn't solve the problem I can't be having two separate copies of a configuration file.

g