Unsupported version of the LPSCI Driver in the toolchain/IDE project. Required: 2.0.4, actual: 2.0.3.

取消
显示结果 
显示  仅  | 搜索替代 
您的意思是: 

Unsupported version of the LPSCI Driver in the toolchain/IDE project. Required: 2.0.4, actual: 2.0.3.

1,985 次查看
kelvinme
Contributor I

Hi,

I downloaded the last verrsion of SDK.2.2.0pastedImage_3.png

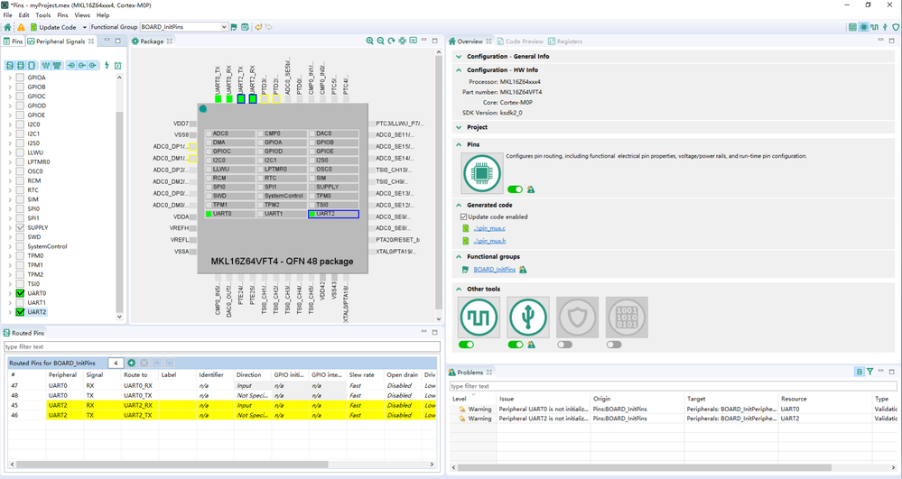
But I use MCUXpresso Config Tools v6 to configure UART0 and UART2,it says :

Level: Warning
Type: Validation
Tool: Toolchain/IDE project
Issue: Unsupported version of the LPSCI Driver in the toolchain/IDE project. Required: 2.0.4, actual: 2.0.3.
Origin: Peripherals
Target: Toolchain/IDE project: core0
Resource: platform.drivers.lpsci

Level: Warning
Type: Validation
Tool: Toolchain/IDE project
Issue: Unsupported version of the UART Driver in the toolchain/IDE project. Required: 2.1.5, actual: 2.1.4.
Origin: Peripherals
Target: Toolchain/IDE project: core0
Resource: platform.drivers.uart

pastedImage_2.png

 I run the code anyway.  if it runs    base->D = *(data++);   it will be a hard fault

pastedImage_4.png

pastedImage_5.png

I don't know how to slove this problem.Can you help me?

0 项奖励
回复
3 回复数

1,804 次查看
jingpan
NXP TechSupport
NXP TechSupport

Hi,

could you describe how you use MCU Config Tools to build project? I use the tools to create a hello world project, and add these driver. But it does not report error. And the version is 2.0.3 and 2.1.4.

After you create the project, you should also refer to uart and lpsci demo to know how to use them.

Regards,

Jing

0 项奖励
回复

1,804 次查看
kelvinme
Contributor I

Hi,Jing pan,

I use KSDK_Project_Genetator to creat my project.

pastedImage_2.png

pastedImage_3.png

pastedImage_4.png

That is how I creat my project.

pastedImage_5.png

This is the project folder.

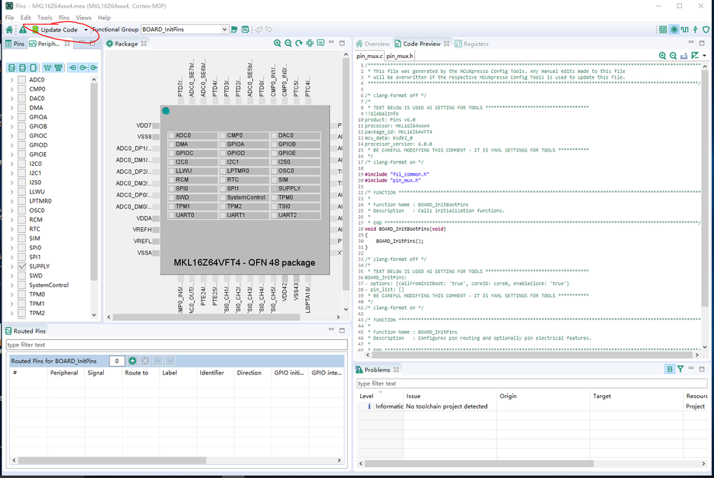
Then I use MCUXpresso Config Tools V6,

pastedImage_6.png

pastedImage_7.png

pastedImage_8.png

pastedImage_9.png

I save the configuration on my desktop/Mkl16z6MEM folder

pastedImage_10.png

I update code

pastedImage_11.png

Then I get these documents

pastedImage_12.png

I have two folders.Left is from MCUXpresso Config Tools V6.Right is from KSDN Project generator.

I copy left folder documets and paste to the right folder to replace them.Then I delete board.c and board.h.

pastedImage_13.png

I get this now.

I open the project ,

pastedImage_14.png

pastedImage_15.png

add peripherals.c and peripherals.h ,remove board.c and board.h

rebuid the project.I get the project now.

pastedImage_16.png

I opean Config Tools again,and choose second one.

pastedImage_17.png

pastedImage_18.png

That is how I get this warning

0 项奖励
回复

1,804 次查看
jingpan
NXP TechSupport
NXP TechSupport

Hi,

I followed your guide step by step. Yes, it is true. I don't know why. I guess there maybe some version control problem.

I think you can ignore this problem. Is the hardfault problem still there?

Regards,

Jing

0 项奖励
回复