Hi Erich,
I have the same issue (undefined reference), but it appears to be slightly different...
I created a new project following an example from NXP. I made it from scratch with the help of the Configuration Tool.
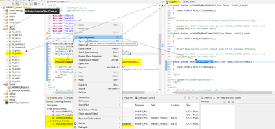
All looks apparently good, since all folders have the blue C icon... but when I built the project it fails (see picture).
It is weird (to me) because if I select Open Declaration from the context menu on the statement that triggers the error, I can open that file, but the linker doesn't find it... (see attached Console output).

One more question: If the editor can find the referenced/pointed files doesn't mean that this is on the path isn't it?
I tried to explore also the project properties, but also here looks fine:

Can you help me to understand this?
Many thanks!
Kind regards,
AGA