Maybe I still don't get your point, so I try to explain what happens:
- the debugger (gdb in this case) connects to the target and for example programs the flash
- the debugger show the initial source file and PC based on the ENTRY symbol set by the linker in the binary.
- then what happens depends on how you have configured the launch configuration: usually gdb will set a breakpoint on main symbol, the performs a reset with the probe and the target does whatever it has to do on reset (means fetching the initial PC and SP from the vector table)
Now if you want to set the initial PC 'manually', then you have to disable the 'reset' part.
I see from your screenshot that you are using a PEMICRO probe, so I just verified that on my side, using the IDE 11.7.0: Disabled the 'run on reset' and set the initial PC to the PL_Init function/symbol:

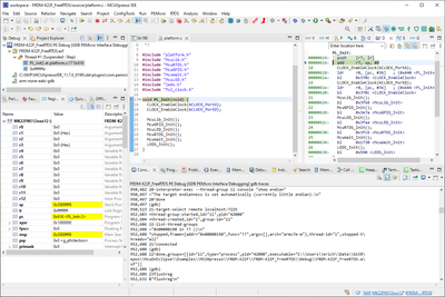
Now if I launch it, I get this:

That looks not exactly what I would expect. The source file is shown for 0x190. This looks like something in the GDB (see gdb traces) where gdb tries to get a list of threads (which do not exist at this stage), so possibly a glitch.
But as you can see in the Registers view, the PC is correctly configured and set.
And indeed, if I do an assembly step, it shows me that the PC was set where I wanted to have it:

I hope this helps,
Erich