HI Peter,
thanks. I installed MCUXpresso 11.10 and updated the rt1170-EVK SDK to v2.16.
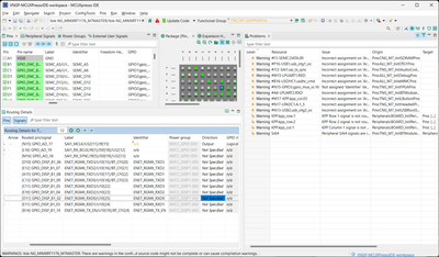
It is slightly different now, but with more of those apparently unrelated pins reporting arrow correcteness issues.
The pins are the ones reported by Lui in his post above. I will try with the standalone tool once our anti-virus lets me do so, but I assume it will give the same result. I'm not sure how I'm supposed to fix this: if you consider {pin_num: F3, peripheral: SEMC, signal: 'DATA, 00', pin_signal: GPIO_EMC_B1_00}, it is correctly assigned to SEMC, and the tool will not allow me to change the direction. The displayed arrow is one-dir (->), but this DATA signal makes sense as bi-dir, and the Direction column does indicate "in/out" which is ok.
If I rollback my direction setting for N15, the Arrow column for F3 goes back to "<->" and the warning goes.
Many thanks,
Marc.
