Hi Ratheesh T,
1. Please check the device and printers, whether it is the CMSIS-DAP debugger after you connect the on board J6 interface to the PC.

2.open the LPXpresso IDE, and add the board, chip lib and bliky project.
Build the lpc_board_lpcxpresso_54102 and lpc_chip_5410x at first, then build the periph_blinky project.
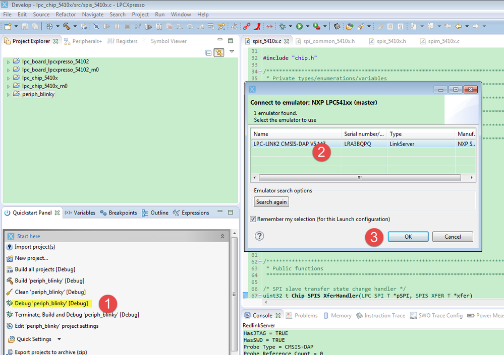
Now, click debug button in the following picture:

click OK at last
4. you will enter the blinky project

Please follow my step, and try again.
Wish it helps you!
If you still have question, please let me know!
Have a great day,
Kerry
-----------------------------------------------------------------------------------------------------------------------
Note: If this post answers your question, please click the Correct Answer button. Thank you!
-----------------------------------------------------------------------------------------------------------------------