Hello Sean,
If fact, this problem is related to allocation memory scheme.
In KSDK 1.3, when you use PEx, you are also importing the fsl_misc_utilities.c file (located at: SDK > platform > utilities > src > fsl_misc_utilities.c) where _sbrk function is declared and it is used to allocate memory. However, there is no definition for HEAP size so this function cannot allocate memory.
In USB stack, a mutex is created and it calls the _sbrk function, but, like this function does not define HEAP size, there is no memory to be used and mutex allocation fails (But USB stack does not uses a warning or validate if Mutex was created correctly and it never takes care about it, fortunately, this bug has been resolved in future releases).
So there are two different ways to solve this issue:
- To use _sbrk function defined by default (and not in fsl_misc_utilities) where HEAP size is defined.
- use fsl_misc_utilities but add a HEAP size define in linker options.
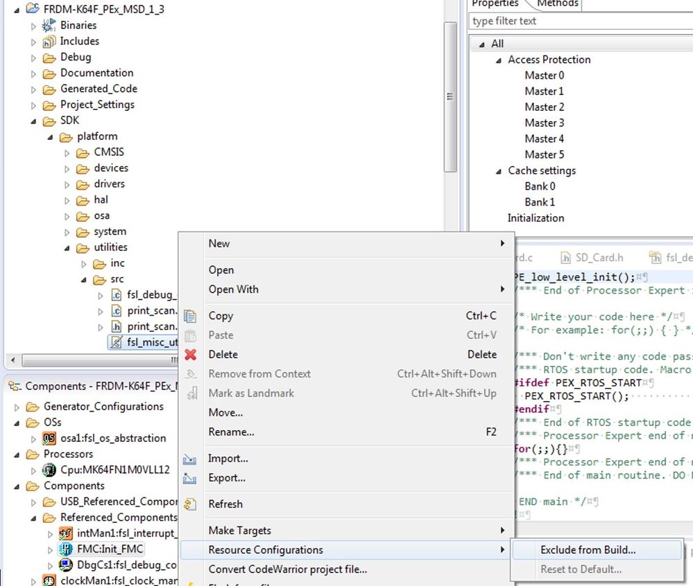
For first solution, you will only need to "Exclude from Build..." the fsl_misc_utilities.c function. Right click under fsl_misc_utilities.c file and select the Exclude From builiding... option located in Resource Configurations. After this, compile the project again and it should work.

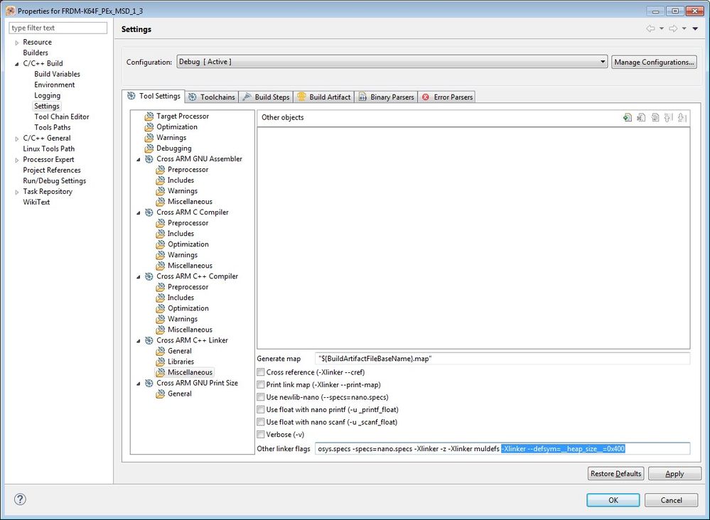
The second solution is to add a HEAP size definition in linker configuration, right click under project and select "properties", then, on C/C++ Build, select the Settings option and then locate Cross ARM C++ Linker. In this section, you can see the Miscellaneous option and a field where you can add next definiton -Xlinker --defsym=__heap_size__=0x400. Add this HEAP definition and then compile the project again and it should work without excluding fsl_misc_utilities.c file.

I hope this can help you,
Best Regards,
Isaac
----------------------------------------------------------------------------------------------------------------------------------------
Note: If this post answers your question, please click the Correct Answer button. Thank you!
----------------------------------------------------------------------------------------------------------------------------------------