K64F USB driver for USB Stick

cancel
Showing results for 
Show  only  | Search instead for 
Did you mean: 

K64F USB driver for USB Stick

2,712 Views
neilporven
Senior Contributor I

Hi Everyone,

I would like to do a USB driver on a K64F that is capable of copying a file into a USB Stick.

I found the following documentation: Creating a New USB project with KSDK and Processor Expert support in KDS

Unfortunately, this example uses Processor Expert, but I can't use Processor Expert on my application. The other

thing is that this example was done for a mouse and not a USB stick.  I looked in the KSDK_1.2.0 and the only

other device is a keyboard application.  The other thing would be being able to create a file in the USB stick before

I can transfer the information into it.

Has someone done this, has documentation on doing this?

Thanks 

Neil

Tags (1)
0 Kudos
Reply
6 Replies

2,361 Views
danielchen
NXP TechSupport
NXP TechSupport

Hi Neil:

Have you solved this issue?  Can I suggest you download the latest KSDK? It is more stable and easier to use.

There is one example in the installation folder, it executes some FatFS APIs to test the attached device.  You can check the read me file under this folder.

SDK_2.2_TWR-K64F120M\boards\twrk64f120m\usb_examples\usb_host_msd_fatfs\

You can download the latest  MCUXpress ( KSDK)  from the below link

Welcome to MCUXpresso | MCUXpresso Config Tools 

Regards

Daniel

0 Kudos
Reply

2,361 Views
neilporven
Senior Contributor I

Hi Daniel,

Yes this issue was resolved, now I am fighting with the other post you answered.

As far as moving to the latest KSDK, I don't want to do just yet.  I have the SD card portion working on 

the KSDK_1.3.0 and I would like to get the USB msd portion working on the same KSDK, so that I am

not creating more issues on top of something that is already working.

Thank you for picking up this post.

Neil

0 Kudos
Reply

2,361 Views
neilporven
Senior Contributor I

   Update,

I was able to get some of the errors removed, by adding additional paths and by copying a 

new descriptor.c and descriptor .h file.  Since I want the USB driver to be a host and not a

device as in the MOUSE example being used, I copied the descriptor.c and descriptor.h

files from the following project "frdmk64_usb_msd" which can be found in the forum by doing a 

search.  Once I recompiled, I was still getting an error here:

uint8_t g_config_descriptor[CONFIG_DESC_SIZE] =
{
/* Configuration Descriptor Size - always 9 bytes*/
CONFIG_ONLY_DESC_SIZE,
/* "Configuration" type of descriptor */
USB_CONFIG_DESCRIPTOR,
/* Total length of the Configuration descriptor */
USB_uint_16_low(CONFIG_DESC_SIZE), USB_uint_16_high(CONFIG_DESC_SIZE),
/* NumInterfaces */
CONFIG_DESC_NUM_INTERFACES_SUPPOTED,
/* Configuration Value */
1,
/* Configuration Description String Index */
0,
/* Attributes.support RemoteWakeup and self power */
(USB_DESC_CFG_ATTRIBUTES_D7_POS) | (USBCFG_DEV_SELF_POWER << USB_DESC_CFG_ATTRIBUTES_SELF_POWERED_SHIFT) | (USBCFG_DEV_REMOTE_WAKEUP << USB_DESC_CFG_ATTRIBUTES_REMOTE_WAKEUP_SHIFT),
/* Current draw from bus */

Apparently USBCFG_DEV_SELF_POWER  and USBCFG_DEV_REMOTE_WAKEUP are not defined in the descriptor.h file.  This I found very

strange, because it means the person who did this did not compile this file because they would have realized that these were not included. Weird??? Anyways, after doing a search, I came across this:  dash-user-boot/usb_device_config.h at master · hologram-io/dash-user-boot · GitHub which did have the above missing includes and I added them to the descriptor.h file and re-compiled and now the compiler did a 

successful compile.

0 Kudos
Reply

2,361 Views
neilporven
Senior Contributor I

Update,

Using the following example: Creating a New USB project with KSDK and Processor Expert support in KDS, I been trying

to build a USB project that is Bare Metal (no PE).  Unfortunately, after fighting multiple issues, I compiled the example and 

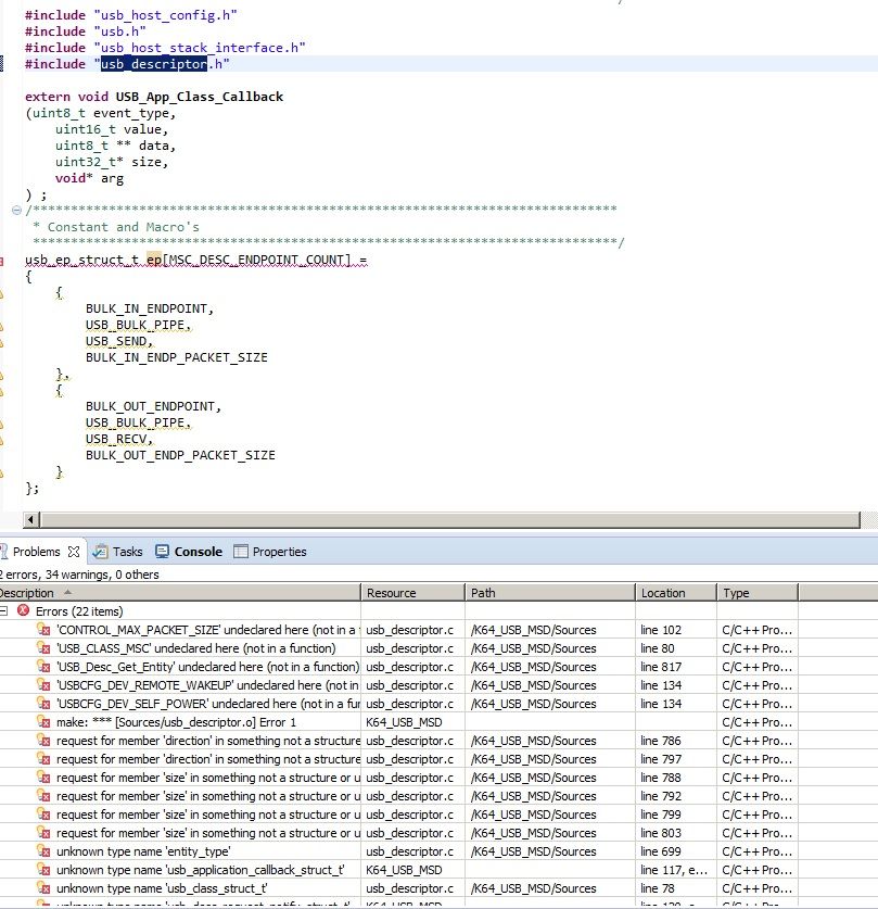
have the following errors coming from usb_descriptor.c and usb_descriptor.h:

descriptor.jpg

I am not even sure if I need to include usb_descriptor.c and usb_descriptor.h.  The example was used

for a Mouse device (HID) and I am trying to use an USB stick device (MSD - Mass Storage Device).

Can someone tell me if I need to even include the descriptors and if so, why am I getting these errors.

By the way, here is a picture of my include paths:

Paths.jpg

Thanks,

Neil

0 Kudos
Reply

2,362 Views
neilporven
Senior Contributor I

Update,

The KSDK_1.2.0 has a MSD folder and I am hoping that it is the Mass Storage Device driver that I need.  Can someone

from NXP confirm this.

Thanks,

Neil

0 Kudos
Reply

2,362 Views
neilporven
Senior Contributor I

Update,

Using the USB stick should have been device class: Mass storage

0 Kudos
Reply