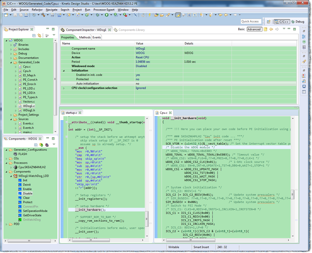
It looks like that was indeed the problem. I thought I took care of that when I changed the Cpu component settings to 'Watchdog disable: no', but it looks like adding a WatchDog components also inserts that same code to disable the watchdog in __init_hardware().
My plan now is the modify the watchdog registers within the __init_hardware() function instead of using a watchdog component, to make sure that the watchdog is never disabled after startup. I put my watchdog initialization code in the "User code before PE initialization" property of the Cpu component. Any reason why this might be a bad way to do this?

-Josiah