Hello Arth Shah,
About this question, you said:
after many tries i found mingw32-make from google and i just download and paste in my windows path,
now program build successfully but i can't download it into flash,what should i do for that?
i am new in CW please give me some idea or help for flash programming,.
thanks for the help..!!
Now, I think your main problem is the download problem.
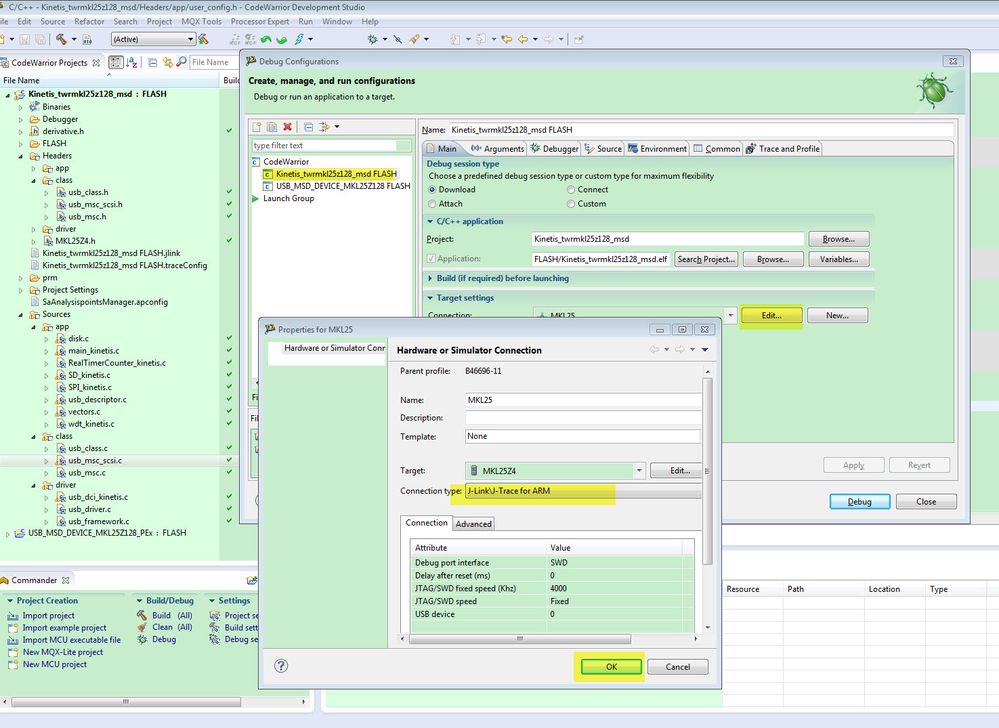
When you use the CW, you can download by click: RUN->Debug configuration, then choose the debugger which you are using.
Take an example, I am using the JLINK:

After the above configuration, click debug, you will download the code to your chip.
If you are using other debugger, just choose the according debugger, for example, opensda or P&E multilink.
Another important points you need to take care, even you download the code to your chip, you will ask to format the disk, but you will get the format failed.

It is because the KL25 doesn't have enough RAM, you can find details from this link:
https://community.nxp.com/message/431558#431558
Wish it helps you!
Have a great day,
Kerry
-----------------------------------------------------------------------------------------------------------------------
Note: If this post answers your question, please click the Correct Answer button. Thank you!
-----------------------------------------------------------------------------------------------------------------------