Hi Douglas,
Sorry for the late reply.
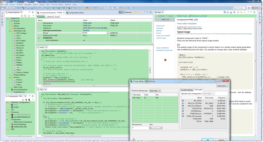
Please try to test the attached project which generated by Processor Expert using KDS3.2.

I test the same setting of PWM_LDD on TWR-K22F120M, PTC1 can output the 50% duty PWM.
When Edge-Aligned PWM (EPWM) mode is select, set the CnV half of MOD makes it 50% duty. You can check the value of FTM0_C0V and FTM0_MOD during debug.
Best Regards,
Robin
-----------------------------------------------------------------------------------------------------------------------
Note: If this post answers your question, please click the Correct Answer button. Thank you!
-----------------------------------------------------------------------------------------------------------------------