Hi Vertex,
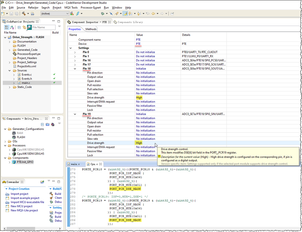
Did you configured those two pins for high drive strength (PORTx_PCRn[DSE]=1)?

Is there a difference between the Mask Set of the new chip and the old chip? 3N86B or 4N86B? But I did not find Mask Set Errata related to this phenomenon.
Best Regards,
Robin
-------------------------------------------------------------------------------
Note:
- If this post answers your question, please click the "Mark Correct" button. Thank you!
- We are following threads for 7 weeks after the last post, later replies are ignored
Please open a new thread and refer to the closed one, if you have a related question at a later point in time.
-------------------------------------------------------------------------------