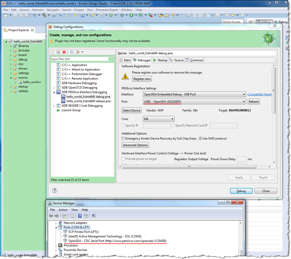
I can see the OpenSDA port in PEMicro Interface Settings and Device Manager.

Have you try to use other firmware application?
See also the Note if you are using Windows 10.

Best Regards,
Robin
-----------------------------------------------------------------------------------------------------------------------
Note: If this post answers your question, please click the Correct Answer button. Thank you!
-----------------------------------------------------------------------------------------------------------------------