Hi Yadhnyaseni Kayande,
Do you update your project in the first post?
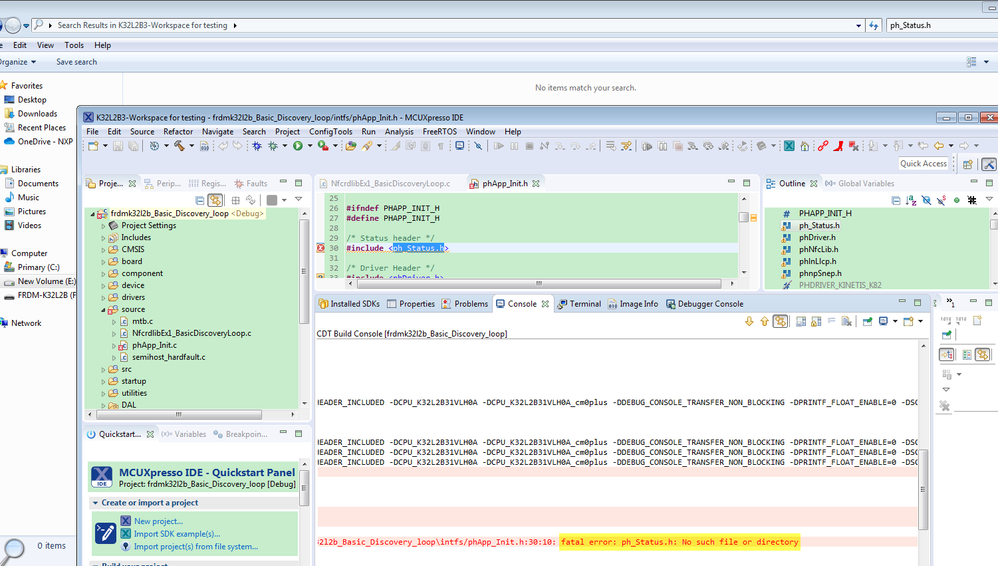
I download it again, but still the same result:

Please double-check it again, I still didn't find your ph_status.h.
I suggest you use the working K32 SDK code, and add your NFC code part by part, and debug the details.
Do you use the FRDM-K32L2B3 board to test your project?
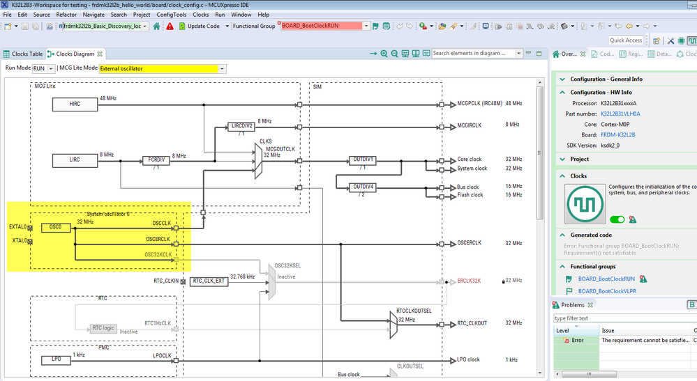
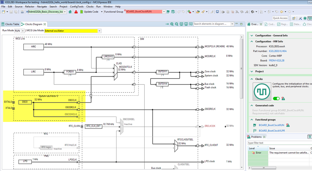
I checked your project, why you use 32Mhz OSC.

You can check the SDK hello world project, it is using the internal 48Mhz

You can check the FRDM-K32L2B3 schematic, the EXTAL0 is 32Khz OSC:

This is the root reason why you stop at the OSC.
I don't know why you modify the K32 related code, you totally can use the SDK code.
Wish it helps you!
If you still have questions about it, please kindly let me know.
Kerry
-------------------------------------------------------------------------------
Note:
- If this post answers your question, please click the "Mark Correct" button. Thank you!
- We are following threads for 7 weeks after the last post, later replies are ignored
Please open a new thread and refer to the closed one, if you have a related question at a later point in time.
-----------------------------------------------------------------------------