First of all my sincere apologies , because this is going to be the biggest question in this forum
I am working on MKE02Z64VLD2 in Kinetis Design Studio Version 2.0.
I am trying to design a boot loader for MKE02Z64VLD2 controller fitted to my customized board. I have configured a switch to be Boot Loader button, if the switch is turned ON, it will enter Boot loader mode. If the switch/button is in OFF state, it will erase the flash blocks and will wait for an application file to be loaded serially through a Terminal Application (Terminal). After fixing all the errors which I faced while building the code, I tried to test it in my hardware. Before testing the code, I just tried to run a simple "LED Blinking code" which serves as my application code in the boot loader. It worked fine. The LED blinked. Then I flashed (using 'flash from file' option of KDS) the Boot loader code into my board. The most famous trace message popped up , "Semihosting process monitor job. java.lang.IllegalThreadStateException" . To verify that nothing had happened to my board, I again tried to debug that "LED Blinking code" in my board. This time it didn't blink and it threw some trace messages, which I have explained in my last part of this question.
Then I did some searching in the internet to fix this semihosting problem.
I found this, https://mcuoneclipse.com/2014/06/06/semihosting-with-kinetis-design-studio/#comment-82475. As quoted in this article I increased my Stack size to 0x400 and Heap size to 0xAA0.
I optimized the code length also with the help of this article, https://mcuoneclipse.com/2012/11/11/optimizing-the-kinetis-gcc-startup/ . Code size got reduced from 5900 to 3616.
Next day, I planned to test my code after doing the above said changes. I powered on the device and connected the J-Link. Suddenly a dialog box appeared. " You are connecting a debugger, which will work only if you unsecure the device. If you click yes, it may perform mass erase of the flash blocks and unsecure the device." I clicked YES. Then I tried to run the "LED Blinking Code" in my board. This time It Successfully Blinked. Then I flashed the boot loader code in to my board. This time it didn't throw any trace messages with respect to SEMIHOSTING. Once I flashed the code, It looked like this.


I thought my code had flashed successfully into board. So I tried to load the application file via terminal application which I use. But it was unresponsive. When I sent an "Erase" command, the display should say " Erasing Flash blocks" instead the display said "<0><0><0><0><0><0>" .


Then I tried to load the Application file itself to check what message comes in Display. But nothing came in the display, it was blank all the time.


AGAIN,
To verify that nothing had happened to my board, I again tried to debug that "LED Blinking code" in my board. This time it threw the same trace messages which I fixed earlier.
These are those Trace messages.


To resolve this PE_DEBUGHALT problem, I searched the Internet and found this. https://mcuoneclipse.com/2012/02/20/oh-my-an-interrupt/
This is how it looks inside vectors.c.
/* ISR name No. Address Pri Name Description */
&__SP_INIT, /* 0x00 0x00000000 - ivINT_Initial_Stack_Pointer used by PE */
{
(tIsrFunc)&__thumb_startup, /* 0x01 0x00000004 - ivINT_Initial_Program_Counter used by PE */
(tIsrFunc)&Cpu_INT_NMIInterrupt, /* 0x02 0x00000008 -2 ivINT_NMI used by PE */
(tIsrFunc)&Cpu_ivINT_Hard_Fault, /* 0x03 0x0000000C -1 ivINT_Hard_Fault unused by PE */
(tIsrFunc)&Cpu_ivINT_Reserved4, /* 0x04 0x00000010 - ivINT_Reserved4 unused by PE */
(tIsrFunc)&Cpu_ivINT_Reserved5, /* 0x05 0x00000014 - ivINT_Reserved5 unused by PE */
(tIsrFunc)&Cpu_ivINT_Reserved6, /* 0x06 0x00000018 - ivINT_Reserved6 unused by PE */
(tIsrFunc)&Cpu_ivINT_Reserved7, /* 0x07 0x0000001C - ivINT_Reserved7 unused by PE */
(tIsrFunc)&Cpu_ivINT_Reserved8, /* 0x08 0x00000020 - ivINT_Reserved8 unused by PE */
(tIsrFunc)&Cpu_ivINT_Reserved9, /* 0x09 0x00000024 - ivINT_Reserved9 unused by PE */
(tIsrFunc)&Cpu_ivINT_Reserved10, /* 0x0A 0x00000028 - ivINT_Reserved10 unused by PE */
(tIsrFunc)&Cpu_ivINT_SVCall, /* 0x0B 0x0000002C - ivINT_SVCall unused by PE */
(tIsrFunc)&Cpu_ivINT_Reserved12, /* 0x0C 0x00000030 - ivINT_Reserved12 unused by PE */
(tIsrFunc)&Cpu_ivINT_Reserved13, /* 0x0D 0x00000034 - ivINT_Reserved13 unused by PE */
(tIsrFunc)&Cpu_ivINT_PendableSrvReq, /* 0x0E 0x00000038 - ivINT_PendableSrvReq unused by PE */
(tIsrFunc)&Cpu_ivINT_SysTick, /* 0x0F 0x0000003C - ivINT_SysTick unused by PE */
(tIsrFunc)&Cpu_ivINT_Reserved16, /* 0x10 0x00000040 - ivINT_Reserved16 unused by PE */
(tIsrFunc)&Cpu_ivINT_Reserved17, /* 0x11 0x00000044 - ivINT_Reserved17 unused by PE */
(tIsrFunc)&Cpu_ivINT_Reserved18, /* 0x12 0x00000048 - ivINT_Reserved18 unused by PE */
(tIsrFunc)&Cpu_ivINT_Reserved19, /* 0x13 0x0000004C - ivINT_Reserved19 unused by PE */
(tIsrFunc)&Cpu_ivINT_Reserved20, /* 0x14 0x00000050 - ivINT_Reserved20 unused by PE */
(tIsrFunc)&Cpu_ivINT_FTMRH, /* 0x15 0x00000054 - ivINT_FTMRH unused by PE */
(tIsrFunc)&Cpu_ivINT_LVD_LVW, /* 0x16 0x00000058 - ivINT_LVD_LVW unused by PE */
(tIsrFunc)&Cpu_ivINT_IRQ, /* 0x17 0x0000005C - ivINT_IRQ unused by PE */
(tIsrFunc)&Cpu_ivINT_I2C0, /* 0x18 0x00000060 - ivINT_I2C0 unused by PE */
(tIsrFunc)&Cpu_ivINT_Reserved25, /* 0x19 0x00000064 - ivINT_Reserved25 unused by PE */
(tIsrFunc)&Cpu_ivINT_SPI0, /* 0x1A 0x00000068 - ivINT_SPI0 unused by PE */
(tIsrFunc)&Cpu_ivINT_SPI1, /* 0x1B 0x0000006C - ivINT_SPI1 unused by PE */
(tIsrFunc)&Cpu_ivINT_UART0, /* 0x1C 0x00000070 - ivINT_UART0 unused by PE */
(tIsrFunc)&Cpu_ivINT_UART1, /* 0x1D 0x00000074 - ivINT_UART1 unused by PE */
(tIsrFunc)&Cpu_ivINT_UART2, /* 0x1E 0x00000078 - ivINT_UART2 unused by PE */
(tIsrFunc)&Cpu_ivINT_ADC0, /* 0x1F 0x0000007C - ivINT_ADC0 unused by PE */
(tIsrFunc)&Cpu_ivINT_ACMP0, /* 0x20 0x00000080 - ivINT_ACMP0 unused by PE */
(tIsrFunc)&Cpu_ivINT_FTM0, /* 0x21 0x00000084 - ivINT_FTM0 unused by PE */
(tIsrFunc)&Cpu_ivINT_FTM1, /* 0x22 0x00000088 - ivINT_FTM1 unused by PE */
(tIsrFunc)&Cpu_ivINT_FTM2, /* 0x23 0x0000008C - ivINT_FTM2 unused by PE */
(tIsrFunc)&Cpu_ivINT_RTC, /* 0x24 0x00000090 - ivINT_RTC unused by PE */
(tIsrFunc)&Cpu_ivINT_ACMP1, /* 0x25 0x00000094 - ivINT_ACMP1 unused by PE */
(tIsrFunc)&Cpu_ivINT_PIT_CH0, /* 0x26 0x00000098 - ivINT_PIT_CH0 unused by PE */
(tIsrFunc)&Cpu_ivINT_PIT_CH1, /* 0x27 0x0000009C - ivINT_PIT_CH1 unused by PE */
(tIsrFunc)&Cpu_ivINT_KBI0, /* 0x28 0x000000A0 - ivINT_KBI0 unused by PE */
(tIsrFunc)&Cpu_ivINT_KBI1, /* 0x29 0x000000A4 - ivINT_KBI1 unused by PE */
(tIsrFunc)&Cpu_ivINT_Reserved42, /* 0x2A 0x000000A8 - ivINT_Reserved42 unused by PE */
(tIsrFunc)&Cpu_ivINT_ICS, /* 0x2B 0x000000AC - ivINT_ICS unused by PE */
(tIsrFunc)&Cpu_ivINT_Watchdog, /* 0x2C 0x000000B0 - ivINT_Watchdog unused by PE */
(tIsrFunc)&Cpu_ivINT_Reserved45, /* 0x2D 0x000000B4 - ivINT_Reserved45 unused by PE */
(tIsrFunc)&Cpu_ivINT_Reserved46, /* 0x2E 0x000000B8 - ivINT_Reserved46 unused by PE */
(tIsrFunc)&Cpu_ivINT_Reserved47 /* 0x2F 0x000000BC - ivINT_Reserved47 unused by PE */
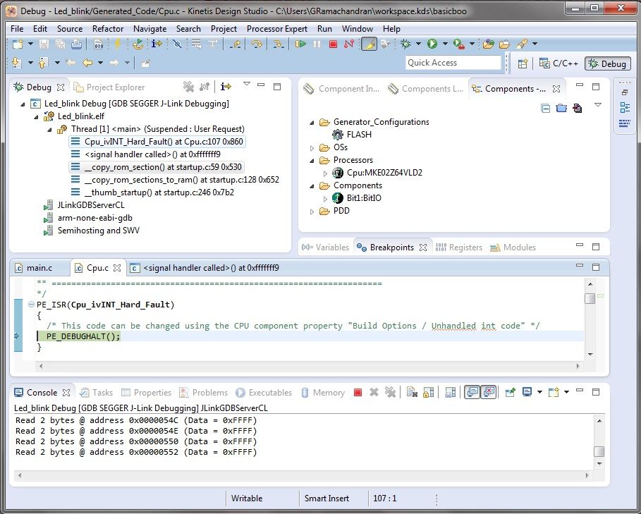
And this is how my KDS screen looked when I pressed the debug button.


Now how to find out which Interrupt is causing the problem from both the figures and how to fix it ?
I even tried to debug a dummy project with nothing written inside main.c. Still I cannot successfully debug. This is how my screen looks when I tried to debug an empty project.

o


- I don't know where is the mistake.
- Whether my code is properly flashed ?
- I am not getting output for any code, is it because the previously flashed file is still inside my controller ?
- If it is so, then how to erase the code which is flashed into my controller ?
- If the flashed code is somehow erased from my controller, will my codes which were working before will work correctly now ?
I have attached the LED Blinking code . If required I'll attach my Boot loader code too..
Thanks
Original Attachment has been moved to: Led_blink.zip