These errors keep bugging. How to rectify it permanently ?

cancel
Showing results for 
Show  only  | Search instead for 
Did you mean: 

These errors keep bugging. How to rectify it permanently ?

Jump to solution
2,069 Views
ganeshramachand
Contributor IV

First of all my sincere apologies , because this is going to be the biggest question in this forum

I am working on MKE02Z64VLD2 in Kinetis Design Studio Version 2.0.

I am trying to design a boot loader for MKE02Z64VLD2 controller fitted to my customized board. I have configured a switch to be Boot Loader button, if the switch is turned ON, it will enter Boot loader mode. If the switch/button is in OFF state, it will erase the flash blocks and will wait for an application file to be loaded serially through a Terminal Application (Terminal). After fixing all the errors which I faced while building the code, I tried to test it in my hardware. Before testing the code, I just tried to run a simple "LED Blinking code" which serves as my application code in the boot loader. It worked fine. The LED blinked. Then I flashed (using 'flash from file' option of KDS) the Boot loader code into my board. The most famous trace message popped up , "Semihosting process monitor job. java.lang.IllegalThreadStateException" . To verify that nothing had happened to my board, I again tried to debug that "LED Blinking code" in my board. This time it didn't blink and it threw some trace messages, which I have explained in my last part of this question.

Then I did some searching in the internet to fix this semihosting problem.

I found this, https://mcuoneclipse.com/2014/06/06/semihosting-with-kinetis-design-studio/#comment-82475. As quoted in this article I increased my Stack size to 0x400 and Heap size to 0xAA0.

I optimized the code length also with the help of this article, https://mcuoneclipse.com/2012/11/11/optimizing-the-kinetis-gcc-startup/ . Code size got reduced from 5900 to 3616.

Next day, I planned to test my code after doing the above said changes. I powered on the device and connected the J-Link. Suddenly a dialog box appeared. " You are connecting a debugger, which will work only if you unsecure the device. If you click yes, it may perform mass erase of the flash blocks and unsecure the device." I clicked YES. Then I tried to run the "LED Blinking Code" in my board. This time It Successfully Blinked. Then I flashed the boot loader code in to my board. This time it didn't throw any trace messages with respect to SEMIHOSTING. Once I flashed the code, It looked like this.

148631_148631.jpgafter flash.jpg

I thought my code had flashed successfully into board. So I tried to load the application file via terminal application which I use. But it was unresponsive. When I sent an "Erase" command, the display should say " Erasing Flash blocks" instead the display said "<0><0><0><0><0><0>" .

148632_148632.jpgerase doubt.jpg

Then I tried to load the Application file itself to check what message comes in Display. But nothing came in the display, it was blank all the time.

148633_148633.jpgload s19 doubt.jpg

AGAIN,

To verify that nothing had happened to my board, I again tried to debug that "LED Blinking code" in my board. This time it threw the same trace messages which I fixed earlier.

These are those Trace messages.

148620_148620.jpgNXP ledblink1.jpg

To resolve this PE_DEBUGHALT problem, I searched the Internet and found this. https://mcuoneclipse.com/2012/02/20/oh-my-an-interrupt/

This is how it looks inside vectors.c.

    /* ISR name                             No. Address      Pri Name                          Description */

    &__SP_INIT,                        /* 0x00  0x00000000   -   ivINT_Initial_Stack_Pointer   used by PE */

    {

    (tIsrFunc)&__thumb_startup,        /* 0x01  0x00000004   -   ivINT_Initial_Program_Counter used by PE */

    (tIsrFunc)&Cpu_INT_NMIInterrupt,   /* 0x02  0x00000008   -2   ivINT_NMI                     used by PE */

    (tIsrFunc)&Cpu_ivINT_Hard_Fault,   /* 0x03  0x0000000C   -1   ivINT_Hard_Fault              unused by PE */

    (tIsrFunc)&Cpu_ivINT_Reserved4,    /* 0x04  0x00000010   -   ivINT_Reserved4               unused by PE */

    (tIsrFunc)&Cpu_ivINT_Reserved5,    /* 0x05  0x00000014   -   ivINT_Reserved5               unused by PE */

    (tIsrFunc)&Cpu_ivINT_Reserved6,    /* 0x06  0x00000018   -   ivINT_Reserved6               unused by PE */

    (tIsrFunc)&Cpu_ivINT_Reserved7,    /* 0x07  0x0000001C   -   ivINT_Reserved7               unused by PE */

    (tIsrFunc)&Cpu_ivINT_Reserved8,    /* 0x08  0x00000020   -   ivINT_Reserved8               unused by PE */

    (tIsrFunc)&Cpu_ivINT_Reserved9,    /* 0x09  0x00000024   -   ivINT_Reserved9               unused by PE */

    (tIsrFunc)&Cpu_ivINT_Reserved10,   /* 0x0A  0x00000028   -   ivINT_Reserved10              unused by PE */

    (tIsrFunc)&Cpu_ivINT_SVCall,       /* 0x0B  0x0000002C   -   ivINT_SVCall                  unused by PE */

    (tIsrFunc)&Cpu_ivINT_Reserved12,   /* 0x0C  0x00000030   -   ivINT_Reserved12              unused by PE */

    (tIsrFunc)&Cpu_ivINT_Reserved13,   /* 0x0D  0x00000034   -   ivINT_Reserved13              unused by PE */

    (tIsrFunc)&Cpu_ivINT_PendableSrvReq, /* 0x0E  0x00000038   -   ivINT_PendableSrvReq          unused by PE */

    (tIsrFunc)&Cpu_ivINT_SysTick,      /* 0x0F  0x0000003C   -   ivINT_SysTick                 unused by PE */

    (tIsrFunc)&Cpu_ivINT_Reserved16,   /* 0x10  0x00000040   -   ivINT_Reserved16              unused by PE */

    (tIsrFunc)&Cpu_ivINT_Reserved17,   /* 0x11  0x00000044   -   ivINT_Reserved17              unused by PE */

    (tIsrFunc)&Cpu_ivINT_Reserved18,   /* 0x12  0x00000048   -   ivINT_Reserved18              unused by PE */

    (tIsrFunc)&Cpu_ivINT_Reserved19,   /* 0x13  0x0000004C   -   ivINT_Reserved19              unused by PE */

    (tIsrFunc)&Cpu_ivINT_Reserved20,   /* 0x14  0x00000050   -   ivINT_Reserved20              unused by PE */

    (tIsrFunc)&Cpu_ivINT_FTMRH,        /* 0x15  0x00000054   -   ivINT_FTMRH                   unused by PE */

    (tIsrFunc)&Cpu_ivINT_LVD_LVW,      /* 0x16  0x00000058   -   ivINT_LVD_LVW                 unused by PE */

    (tIsrFunc)&Cpu_ivINT_IRQ,          /* 0x17  0x0000005C   -   ivINT_IRQ                     unused by PE */

    (tIsrFunc)&Cpu_ivINT_I2C0,         /* 0x18  0x00000060   -   ivINT_I2C0                    unused by PE */

    (tIsrFunc)&Cpu_ivINT_Reserved25,   /* 0x19  0x00000064   -   ivINT_Reserved25              unused by PE */

    (tIsrFunc)&Cpu_ivINT_SPI0,         /* 0x1A  0x00000068   -   ivINT_SPI0                    unused by PE */

    (tIsrFunc)&Cpu_ivINT_SPI1,         /* 0x1B  0x0000006C   -   ivINT_SPI1                    unused by PE */

    (tIsrFunc)&Cpu_ivINT_UART0,        /* 0x1C  0x00000070   -   ivINT_UART0                   unused by PE */

    (tIsrFunc)&Cpu_ivINT_UART1,        /* 0x1D  0x00000074   -   ivINT_UART1                   unused by PE */

    (tIsrFunc)&Cpu_ivINT_UART2,        /* 0x1E  0x00000078   -   ivINT_UART2                   unused by PE */

    (tIsrFunc)&Cpu_ivINT_ADC0,         /* 0x1F  0x0000007C   -   ivINT_ADC0                    unused by PE */

    (tIsrFunc)&Cpu_ivINT_ACMP0,        /* 0x20  0x00000080   -   ivINT_ACMP0                   unused by PE */

    (tIsrFunc)&Cpu_ivINT_FTM0,         /* 0x21  0x00000084   -   ivINT_FTM0                    unused by PE */

    (tIsrFunc)&Cpu_ivINT_FTM1,         /* 0x22  0x00000088   -   ivINT_FTM1                    unused by PE */

    (tIsrFunc)&Cpu_ivINT_FTM2,         /* 0x23  0x0000008C   -   ivINT_FTM2                    unused by PE */

    (tIsrFunc)&Cpu_ivINT_RTC,          /* 0x24  0x00000090   -   ivINT_RTC                     unused by PE */

    (tIsrFunc)&Cpu_ivINT_ACMP1,        /* 0x25  0x00000094   -   ivINT_ACMP1                   unused by PE */

    (tIsrFunc)&Cpu_ivINT_PIT_CH0,      /* 0x26  0x00000098   -   ivINT_PIT_CH0                 unused by PE */

    (tIsrFunc)&Cpu_ivINT_PIT_CH1,      /* 0x27  0x0000009C   -   ivINT_PIT_CH1                 unused by PE */

    (tIsrFunc)&Cpu_ivINT_KBI0,         /* 0x28  0x000000A0   -   ivINT_KBI0                    unused by PE */

    (tIsrFunc)&Cpu_ivINT_KBI1,         /* 0x29  0x000000A4   -   ivINT_KBI1                    unused by PE */

    (tIsrFunc)&Cpu_ivINT_Reserved42,   /* 0x2A  0x000000A8   -   ivINT_Reserved42              unused by PE */

    (tIsrFunc)&Cpu_ivINT_ICS,          /* 0x2B  0x000000AC   -   ivINT_ICS                     unused by PE */

    (tIsrFunc)&Cpu_ivINT_Watchdog,     /* 0x2C  0x000000B0   -   ivINT_Watchdog                unused by PE */

    (tIsrFunc)&Cpu_ivINT_Reserved45,   /* 0x2D  0x000000B4   -   ivINT_Reserved45              unused by PE */

    (tIsrFunc)&Cpu_ivINT_Reserved46,   /* 0x2E  0x000000B8   -   ivINT_Reserved46              unused by PE */

    (tIsrFunc)&Cpu_ivINT_Reserved47    /* 0x2F  0x000000BC   -   ivINT_Reserved47              unused by PE */

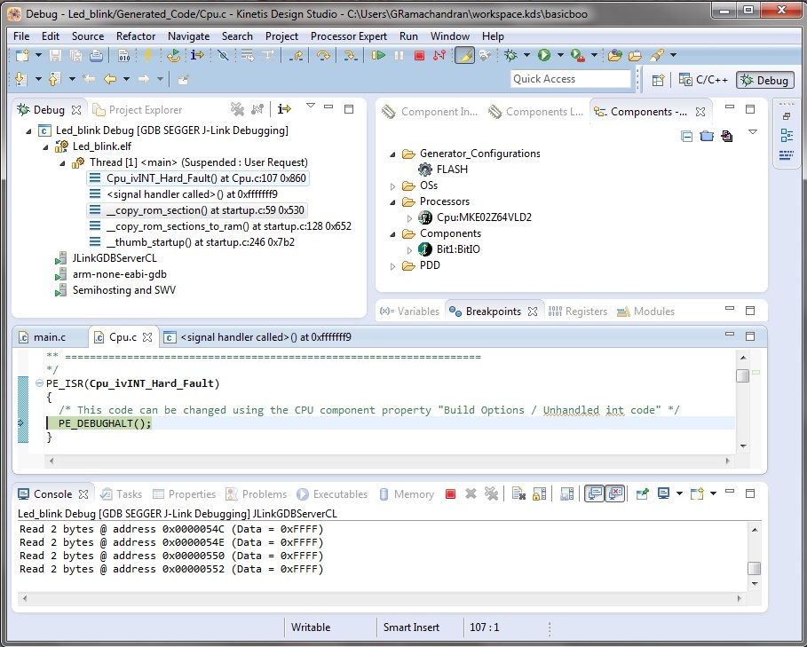
And this is how my KDS screen looked when I pressed the debug button.

148641_148641.jpgdoubttonxp.jpg

Now how to find out which Interrupt is causing the problem from both the figures and how to fix it ?

I even tried to debug a dummy project with nothing written inside main.c. Still I cannot successfully debug. This is how my screen looks when I tried to debug an empty project.

148615_148615.jpgNXP dummy1.jpgo

148619_148619.jpgNXP dummy2.jpg

  • I don't know where is the mistake.
  • Whether my code is properly flashed ?
  • I am not getting output for any code, is it because the previously flashed file is still inside my controller ?
  • If it is so, then how to erase the code which is flashed into my controller ?
  • If the flashed code is somehow erased from my controller, will my codes which were working before will work correctly now ?

 

I have attached the LED Blinking code . If required I'll attach my Boot loader code too..

Thanks

Original Attachment has been moved to: Led_blink.zip

Labels (1)
0 Kudos
Reply
1 Solution
1,669 Views
Alice_Yang
NXP TechSupport
NXP TechSupport

Hello Ganesh,

What's the address does your application start ? 0x00? I think not .

While in your LED app linker file , the start address is 0x00 .

I think you have not know clearly the bootloader theory, i recommend you

read this doc carefully : Kinetis Bootloader to Update Multiple Devices in a Network - for Cortex-M0+

this article introduce the process of bootloader and how to writhe the APP clearly .

And about your Terminal , do you know what commond does it send , for example , which address does it

send to write APP code ?

Also when you erase , start which place ? Does it erased the bootloader code ?

In a word , i strongly recommend your read the DOC i mentioned , then  if still have any question , you can

contact us without any hesitate.

Hope it helps


Have a great day,
Alice

-----------------------------------------------------------------------------------------------------------------------
Note: If this post answers your question, please click the Correct Answer button. Thank you!
-----------------------------------------------------------------------------------------------------------------------

View solution in original post

1 Reply
1,670 Views
Alice_Yang
NXP TechSupport
NXP TechSupport

Hello Ganesh,

What's the address does your application start ? 0x00? I think not .

While in your LED app linker file , the start address is 0x00 .

I think you have not know clearly the bootloader theory, i recommend you

read this doc carefully : Kinetis Bootloader to Update Multiple Devices in a Network - for Cortex-M0+

this article introduce the process of bootloader and how to writhe the APP clearly .

And about your Terminal , do you know what commond does it send , for example , which address does it

send to write APP code ?

Also when you erase , start which place ? Does it erased the bootloader code ?

In a word , i strongly recommend your read the DOC i mentioned , then  if still have any question , you can

contact us without any hesitate.

Hope it helps


Have a great day,
Alice

-----------------------------------------------------------------------------------------------------------------------
Note: If this post answers your question, please click the Correct Answer button. Thank you!
-----------------------------------------------------------------------------------------------------------------------