Build failure: make: ../makefile.targets: Field 'stem' not cached: makefile.targets

cancel
Showing results for 
Show  only  | Search instead for 
Did you mean: 

Build failure: make: ../makefile.targets: Field 'stem' not cached: makefile.targets

2,536 Views
walter_wang
Contributor III

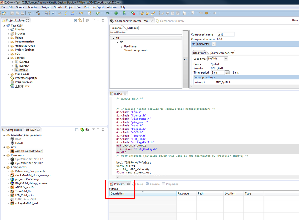
I was using KDS3.1 and KSDK 1.2 with PE without problem when making build for project Test_K22F. But couple of days ago I installed New Kinetis SDK 2.x Project Wizard and KSDK 2.0 package, then build error comes out when building the same project:

142181_142181.pngpastedImage_0.png

I'm not very familiar with gnu make tool, so just try to search the error in Internet search engine but still no help...

Does anybody get any advice?

Labels (1)
0 Kudos
Reply
7 Replies

2,256 Views
walter_wang
Contributor III

Hi Alice,

I knew finally the root cause, it looks very weird... Just FYI.

I pasted a .xlsx file in KDS project explorer so I can open it together with my codes in the same window, and this file may cause the issue. After I delete it, build is successful. I've repeated paste/delete actions for a few times and every times the same behavior.

I don't know why a .xlsx may cause this build issue and don't plan to deep dive into it. Just tell my finding.

Walter.

0 Kudos
Reply

2,256 Views
Alice_Yang
NXP TechSupport
NXP TechSupport

OK, thank you !

BR

Alice

0 Kudos
Reply

2,256 Views
walter_wang
Contributor III

Hi Alice,

See attached file for the exported project. I don't have other previous projects to check this problem on this PC.

Thanks.

0 Kudos
Reply

2,256 Views
Alice_Yang
NXP TechSupport
NXP TechSupport

Hello ,

I have test your project on my side , after build , it have no error, i also install the KSDK2.0 Project Wizard.

pastedImage_0.png

pastedImage_1.png

pastedImage_2.png

I recommend you create one simple project , the have a try .

BR

Alice

2,256 Views
walter_wang
Contributor III

Hi Alice,

Thanks anyway, I'll try on new projects.

Walter

0 Kudos
Reply

2,256 Views
Alice_Yang
NXP TechSupport
NXP TechSupport

Hi Walter,

First you create one simple project with Processor Expert , then check whether it can work well ,

if  the simple project still have error, maybe the KDS builder have some problem.

BR

Alice

0 Kudos
Reply

2,256 Views
Alice_Yang
NXP TechSupport
NXP TechSupport

Hello  Wang,

Could you please send your project to me , i can test it on my side.

And what about other old Project , when you now build it , does it can work well ?

BR

Alice

0 Kudos
Reply