Hello Eyoew,
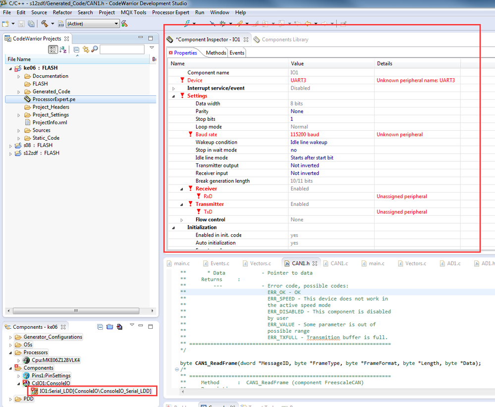
Please configure the Serial_ LDD component refer to your board, which UART, baud rate and other conifugrations:

Hope it hepls
Have a great day,
Alice Yang
-----------------------------------------------------------------------------------------------------------------------
Note: If this post answers your question, please click the Correct Answer button. Thank you!
-----------------------------------------------------------------------------------------------------------------------