Hi Louie,
In order to fix this error please try the following:
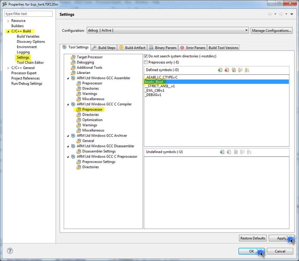
- Go to menu Project > Properties.
- Select C/C++ Build > Settings and open the Tool Settings tab.
- Navigate to ARM Ltd Windows GCC C Compiler > Preprocessor.
- Add the following definition in the Defined Symbols: bool=_Bool
- Clean and Build the project.

Hope it helps!
Best Regards,
Carlos Mendoza
Technical Support Engineer
-----------------------------------------------------------------------------------------------------------------------
Note: If this post answers your question, please click the Correct Answer button. Thank you!
-----------------------------------------------------------------------------------------------------------------------