Dump/Flash the .hex file generated to the MC9S12A256 controller

キャンセル
次の結果を表示 
表示  限定  | 次の代わりに検索 
もしかして: 

Dump/Flash the .hex file generated to the MC9S12A256 controller

3,721件の閲覧回数
Jeevan
Contributor IV

Hi Team,

I have generated .abs file in Code Warrior tool and generated the .hex file from "burner.exe" application tool. Can you please suggest me how to flash this generated .hex using burner application or any other tool to our "MC9S12A256" controller through PE micro [USB-ML-UNIVERSAL] device.

Driver and configuration of PE micro [USB-ML-UNIVERSAL] device has been set already.

Jeevan_0-1699006261549.png

 

0 件の賞賛
返信
11 返答(返信)

3,692件の閲覧回数
ZhangJennie
NXP TechSupport
NXP TechSupport

HI Jeevan 

burner.exe file is used to generate burning file like S19 file. We can't use it to program Flash.

if we already have .s19 file, we can also use Codewarrior to program s19 file into flash. This tool is hiwave.exe. Thus, you needn’t purchase the license but can use free edition program flash.
The method is as below:
1.   Install Codewarrior.
2.   make sure the hardware is well connected with PC. For instance you are using BDM multilink or Cyclone Pro.
3.   open Hiwave debugger “Hiwave.exe” in {Your CW install directory}\prog
4.   then in debugger, go to menu “component”, “set connection…”. In new pop-up small dialog, in the dropdown list, select HC12 and P&E Multilink/Cyclone Pro. Click OK to close this dialog.
5.   go to menu “MultilinkCyclonePro”, “device”, select the right device chip.
6.   go to menu “MultilinkCyclonePro”, “connect”, Set the right connection.
7.   go to menu “File”, “Load application…”. Import the .s19 file into debugger. You could have a browse the content at the memory window of the debugger, it should be in coincidence with the s-record file.
8.   Press F5 to run. The code should download into the flash.

Hope this helps,

Jun Zhang

 

0 件の賞賛
返信

3,683件の閲覧回数
Jeevan
Contributor IV

Hi @ZhangJennie ,

We have installed the licensed version of Codewarrior (5.9.0)

Jeevan_0-1699262893421.png

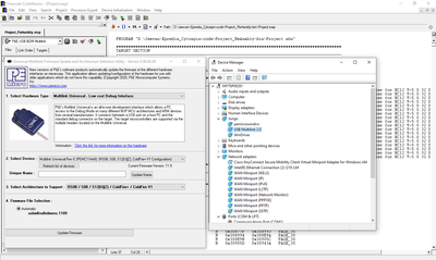
Step 1: Under Component tab in the “set connection” we have selected HC12 and P&E Multilink/Cyclone Pro.

Step 2: Under HC12MultiinkCyclonePro tab we have selected the derivative as "MC9S12A256B"

Jeevan_1-1699263197297.png

Step 3: Under HC12MultiinkCyclonePro tab in the communication tab we have configured as below

Jeevan_4-1699263813972.png

Step 4: Finally under the “File” tab and selecting the “Load application” tab we are Import the below .s19 file into debugger. 

Jeevan_2-1699263350672.png

 

Final Conclusion: The below error is comming in the Hi-Wave simulator application while loading the binary to flash the MC9S12A256 controller

Jeevan_3-1699263558129.png

 

 

 

 

0 件の賞賛
返信

3,669件の閲覧回数
ZhangJennie
NXP TechSupport
NXP TechSupport

Please test if you can connect and download CW a project in IDE?

Please create a new project under IDE to test the basic connection first.

How does it work?

0 件の賞賛
返信

3,637件の閲覧回数
Jeevan
Contributor IV

Hi @ZhangJennie ,

I tried creating a new project and tried connecting to the device, but still its throwing below error

Jeevan_0-1699335437655.png

 

0 件の賞賛
返信

3,572件の閲覧回数
ZhangJennie
NXP TechSupport
NXP TechSupport

The error message shows this part is secured.

Please unsecure it with Unsecure_12 from this link.

https://www.pemicro.com/downloads/download_file.cfm?download_id=16

Hope this helps.

Jun Zhang

 

0 件の賞賛
返信

3,566件の閲覧回数
Jeevan
Contributor IV

Hi @ZhangJennie ,

I tried downloading and installing the Unsecure12 utility tool also with the PE micro's "USB-ML-UNIVERSAL" But still its unable to connect with the Target controller "MC9S12A256".

Kindly please suggest a solution to unsecure the device or to flash the binary to the controller.

Jeevan_0-1699436729956.png

 

0 件の賞賛
返信

3,522件の閲覧回数
ZhangJennie
NXP TechSupport
NXP TechSupport

The problem may be either on multilink universial or target baord.

I suggest you testing multilink universial with another 8bit or 16bit board to identify if multilink is good for use?

 

0 件の賞賛
返信

3,429件の閲覧回数
Jeevan
Contributor IV

In the Hi-wave simulator tool we are not able to select the exact part number of our controller which is "MC9S12A256", instead of this we are getting the part number "MC9S12A256B" even after adding the patch sent in one of the query asked in NXP forum.

Jeevan_0-1700294116487.png

Are both "MC9S12A256" and "MC9S12A256B" the same or different as we are getting the below error when using the multilink universal debugger.

Jeevan_1-1700301407312.png

Below is the patch files provided by NXP to add the missing part numbers in Code warrior IDE

Link: https://community.nxp.com/t5/Classic-Legacy-CodeWarrior/How-to-Add-missing-derivatives-to-CodeWarrio...

 

0 件の賞賛
返信

3,387件の閲覧回数
ZhangJennie
NXP TechSupport
NXP TechSupport

CW IDE with MC9S12A256B can also connect MC9S12A256. 

If your board can't be connected with IDE and P&E unsecure tool, you need to check if your part is still in good condition. Please test the same with another part to verify it.

Thanks,

Jun Zhang

0 件の賞賛
返信

3,358件の閲覧回数
Jeevan
Contributor IV

Hi @ZhangJennie ,

I am trying to unsecure the controller by giving value 0xFFFE at address 0xFF0F as mentioned in the below mentioned NXP document (Page 3).

Link: https://www.nxp.com.cn/docs/en/application-note/AN2880.pdf

The process is going upto 96% as shown below

Jeevan_1-1700555645158.png

Then its throwing the below error as it cant be unsecured

Jeevan_0-1700551655820.png

Note: I am trying to unsecure the controller using the Hi-wave utility tool of code warrior and executing the below mentioned .cmd file

Jeevan_3-1700556013582.png

 

 

0 件の賞賛
返信

3,323件の閲覧回数
ZhangJennie
NXP TechSupport
NXP TechSupport

As I said,you need to check if your part is still in good condition. Please test the same with another part to verify it. Thus we can identify the problem is caused by toolchain or part damaged.

0 件の賞賛
返信