Changing {Compiler} and {Project} values in CW 10.6.4

cancel
Showing results for 
Show  only  | Search instead for 
Did you mean: 

Changing {Compiler} and {Project} values in CW 10.6.4

Jump to solution
4,453 Views
jes
Contributor I

I'm attempting to port a project for HCS08 originally created on Windows XP platform with CodeWarrior version associated with that platform over to Windows 7 running CW 10.6.4.

 

Attempts to make throw errors apparently not able to locate some files, the linker, etc.  I'm assuming this is due to the 'Access Paths', ie via Settings, for the original project .mcp being incorrect for the new installation of CW 10.6.4.  Can't find any reference in Help Index, Search or Contents on how to change the values, or even what the current values are, for the {Compiler} and {Project} paths.  How do I change these values?  Assuming I get past that, can I expect any further things for CW to stumble over as I attempt to compile/link/debug my project.

 

Thanks.

Labels (1)
0 Kudos
Reply
1 Solution
4,157 Views
TICS_Fiona
NXP Employee
NXP Employee

Hello Joseph

Below is an application note for how to import a Classic Project into Eclipse CodeWarrior:

http://cache.freescale.com/files/soft_dev_tools/doc/app_note/AN4727.pdf

In Eclipse CodeWarrior,  user can also set the search path for head files and libraries. For head files, please set its search path from <Project> Menu->Properties, then go to C/C++ Build-> Settings -> HSC08 Compiler-> Input.

include path.png

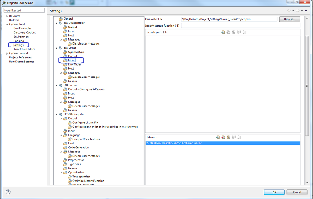
For libs, please go to C/C++ Build-> Settings -> S08 Linker-> Input.

lib path.png

User can find the definition for Build Variables from <Windows> Menu-> Preferences, and checked Show system variables option.

build variables.png

Fiona Kuang

Technical Information & Commercial Support

-----------------------------------------------------------------------------------------------------------------------

Note: If this post answers your question, please click the Correct Answer button. Thank you!

-----------------------------------------------------------------------------------------------------------------------

View solution in original post

0 Kudos
Reply
9 Replies
4,158 Views
jes
Contributor I

Fiona,

(This is second attempt at reply.  First attempt blew away my (lengthy) partial response after having clicked on your response in attempt to read the menu title that appears on above. Looks like 'Properties for hcs08a' (?).  So I'll have to type it all over. )

Of the two options you presented, Option A, the .pdf, doesn't so much describe ability to import an existing legacy CW project, but rather shows how to create a project which happens to have the files already available in the legacy project.  That is, it describes how user has to respecify all of the configuration of the original project.  Since we no longer have CW available to replicate those configurations then the user has to get them exactly correct as with the original project in order to be assured that all things remain the same.  That's a perilous and mostly improbable means to an end and in the past, when having upgraded from one version of CW to another, led to many aggravating complications in what should have been an easy upgrade that caused over a week of delay.  So we'd rather not attempt to duplicate that effort.

That leaves Option B, which states, "In Eclipse CodeWarrior,  user can also set the search path for head files and libraries. For head files, please set its search path from <Project> Menu->Properties, then go to C/C++ Build-> Settings -> HSC08 Compiler-> Input.".  However, I'm unfamiliar with Eclipse CW and you haven't described how to access the 'Properties for hcs08a' and I don't see it available anywhere across the available tabs or their sub-menus.  Have you left something out in getting there?  Am I to specify/open the original .mcp file of the legacy CW project?

Here's what Eclipse CW presents to me -

pastedImage_0.png

Please provide details on how to proceed from this point.

Thanks.

0 Kudos
Reply
4,158 Views
TICS_Fiona
NXP Employee
NXP Employee

Hello Joseph

Option A, the MCU change wizard and classic importer wizard are removed from CW MCU v10.3 because these wizards only worked for the simplest projects – projects using the default settings.  Now, the Project Importer in v10.6 only supports DSC products. I’m sorry for this inconvenience.


Option B, please first open your project for hcs08, and then click on the <Project> Menu->Properties.

Fiona Kuang

Technical Information & Commercial Support

0 Kudos
Reply
4,158 Views
jes
Contributor I

Something missing again.

I did Option B above by opening CW 10.6.4, chose File->Open File, selected the original .mcp file from the legacy HCS08 project.  This resulted in CW 7.30 IDE associated with the ColdFire MCU (I have an existing project for ColdFire that I'm using CW 7.30 for) opening up.  I'm not offered ability to 'click on the <Project> Menu->Properties'.

??

Is there a faster way to find a solution to this?  This back and forth consumes days.  You have no phone support?

0 Kudos
Reply
4,158 Views
TICS_Fiona
NXP Employee
NXP Employee

Hello Joseph

.mcp file is the Classic CodeWarrior Project, and cannot be opened directly in Eclipse CodeWarrior v10.x.

The Project Importer in v10.6 only supports DSC products.

For other products, the solution is to create a new bareboard project in CW10.6.4, and then add/copy all your source files to the new project. This is the cleanest way to import a project. Below is an application note for how to do this:

http://cache.freescale.com/files/soft_dev_tools/doc/app_note/AN4727.pdf
 

And for Coldfire products,  you can also refer to:

http://cache.freescale.com/files/soft_dev_tools/doc/app_note/AN4104.pdf

Fiona Kuang

Technical Information & Commercial Support

-----------------------------------------------------------------------------------------------------------------------

Note: If this post answers your question, please click the Correct Answer button. Thank you!

-----------------------------------------------------------------------------------------------------------------------

0 Kudos
Reply
4,158 Views
jes
Contributor I

Fiona,

I'd only be confident that the creation of the legacy project in new CW Eclipse was correct if the subsequent compile/link resulted in the same exact .s19 file as the original legacy project.  In order for that to be true I would have to be able to reproduce/respecify all of the original Settings values for the C/C++ Build selection as outlined in section 2.4.3 of the AN4727.pdf you referenced.  Unfortunately, we don't have the original classic CodeWarrior IDE to note all the "...compiler, assembler and linker options that have been used for the legacy project.", as that Windows XP platform no longer exists. 

Do you mean to tell me that no one at Freescale has written a tool that can import the original settings and massage them into the new IDE?  Has at least a tool been written to read the original settings of the legacy project and output to a flat ASCII text file so that a user can then at least configure the new environment from the contents of that flat file?

0 Kudos
Reply
4,158 Views
TICS_Fiona
NXP Employee
NXP Employee

Hello Joseph

The MCU change wizard and classic importer wizard are removed from CW MCU v10.3 because these wizards only worked for the simplest projects – projects using the default settings.
The Project Importer in v10.6  only supports DSC products.


I'm sorry that user has to new created a project in CW10.6, and your suggestion is very helpful to us.  Sorry for this inconvenience.

Best Regards

Fiona

0 Kudos
Reply
4,158 Views
jes
Contributor I

In other words, there really is no Option B as you suggested above.

And I'm not really 'importing' a project as you stated above but, rather, I'm creating a new one with source files that happen to have already been created in the legacy project.  So I'm pretty much back to square one, or maybe square two since the source already exists.  Hopefully the specified library #include files in the existing source are available in the new IDE for HCS08.

0 Kudos
Reply
4,158 Views
jes
Contributor I

Here's a screen shot of the {Project} and {Compiler} references for the Access Paths.  The current {Compiler} setting for this project, previously run on Windows XP with a different folder structure, is relative to that installation for that version of CW.  How do I change it?

pastedImage_0.png

0 Kudos
Reply
4,158 Views
TICS_Fiona
NXP Employee
NXP Employee

Hello Joseph

Below is an application note for how to import a Classic Project into Eclipse CodeWarrior:

http://cache.freescale.com/files/soft_dev_tools/doc/app_note/AN4727.pdf

In Eclipse CodeWarrior,  user can also set the search path for head files and libraries. For head files, please set its search path from <Project> Menu->Properties, then go to C/C++ Build-> Settings -> HSC08 Compiler-> Input.

include path.png

For libs, please go to C/C++ Build-> Settings -> S08 Linker-> Input.

lib path.png

User can find the definition for Build Variables from <Windows> Menu-> Preferences, and checked Show system variables option.

build variables.png

Fiona Kuang

Technical Information & Commercial Support

-----------------------------------------------------------------------------------------------------------------------

Note: If this post answers your question, please click the Correct Answer button. Thank you!

-----------------------------------------------------------------------------------------------------------------------

0 Kudos
Reply