Hi @michael_parthei
Thanks for your new question post.
Now, let's go it two ways, as I just checked at first, find your issues is mainly from the debug with IDE, and this method we need to get the correct flashloader at first. This is a little difficult, not like the RT1050 switch to the hyperflash, as different IDE, different debugger also use the different flashloader files.
MCUXPresso IDE, CMSIS DAP debugger, need to use the .cfx files, I check the MCUXPressso IDE install path, just MIMXRT1170_SFDP_QSPI.cfx, this is for QSPI flash, not the octal flash, about the octal flash loader .cfx, I still need to check it internally.
MCUXPresso IDE, JLINK debugger, need to use the JLINK driver, to the RT1020, RT1050, RT1060, need to use the JLinkDevices.xml, it will call the .elf file, but to the new RT1170, it needs to use the JLINK related .dll, I think the default one is the QSPI, the octal flash related firmware still be lacked, you can check it with Segger side.
Do you use the IAR project or not? As I have the experience for RT1060 with the octal flash:

And the XIP header, you still use the previous code which I told you.
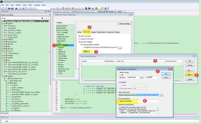
Another way, do you mind testing it without debug, I mean use the MCUBootUtility tool, this is very good and easy to use, as I find this tool totally can support the octal flash.
https://github.com/JayHeng/NXP-MCUBootUtility/archive/refs/tags/v3.3.0.zip
the related user manual is:
https://github.com/JayHeng/NXP-MCUBootUtility
You even also can use the Tool attached RT1170 led_blinky code to test it.
Configuration like this:

Code use this one:
NXP-MCUBootUtility-3.3.0\apps\NXP_MIMXRT1170-EVK_Rev.A\cm7\led_blinky_0x60002000.srec
Download it, whether you connect and download works or not?
Please help to check it at first, without IDE and the Debugger.
Any updated information, kindly let me know.
Best Regards,
kerry