EDP implementation on i.MX6( ULL)

cancel
Showing results for 
Show  only  | Search instead for 
Did you mean: 

EDP implementation on i.MX6( ULL)

1,692 Views
Musadjan
Contributor III

Hi NXP and Community friends!  

I have a question about EPD implementation on i.MX6(ULL) and hope to you can help me find answer for my question below. 

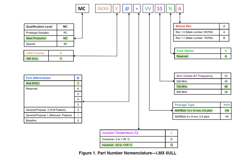
In terms of EDP implementation on  i.MX6xx, I have a development platform which is built with i.MX6ULL SoC, NXP part number : MCIMX6Y2CVM08AB. The SoC should not include the EPD driver block, according to the datasheet & part configuration table below.  Fortunately I could configured out  a part number looks like MCIMX6Y7CVM08AB which shall include an EDP driver block on it. My questions are:

  • What are difference between those two packages  in term of Pin/Ball configurations.  Are they pin compatible ? 
  • How about the availability of EPD software support deliverable for MCIMX6Y7CVM08AB? 
  • Is there any HW reference design/EV-kit or schematic for such implementation? 
  • How about stock availability of the MCIMX6Y7CVM08AB? I.MX6ULLpng.png
Labels (1)
0 Kudos
Reply
1 Reply

1,605 Views
gusarambula
NXP TechSupport
NXP TechSupport

Hello Musadjan Alim,

Parts with or without EPDC are pin-to-pin compatible provided that they have the same Package Type (this is relevant on the i.MX6ULL as there are two package types).

As for availability, you may check the i.MX6ULL Buy section of the i.MX6ULL website.

https://www.nxp.com/products/processors-and-microcontrollers/arm-processors/i.mx-applications-proces...

There is an Application Note (AN5350, link below) that covers the i.MX6ULL Migration from the i.MX6UL. There is a section dedicated to the EPDC signals, but we do not have a reference design per se.

https://www.nxp.com/docs/en/application-note/AN5350.pdf

As for stock of the MCIMX6Y7CVM08AB, this part number is not listed on the Buy section. The closest is MCIMX6Y7DVM09AB. It could be that there is not an industrial part number with EPDC available as EPDs are not as prevalent on industrial applications, but you may contact your Distributor or Sales Representative to inquiry about availability.

I hope this information helps!

Regards,

0 Kudos
Reply