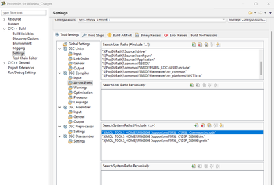
Hi, I was using CodeWarrior ide for one of my projects. When I switched between my laptops I started to have this "mingw32-make error 1" problem. Even though I cleaned my project and built it again, I still have the same problem. I added some screenshots of mine and a little help would be great.

