This document describes how to sniff ZigBee packets to identify messages and layers from the ZigBee stack using the MC1322x USB dongle and Wireshark protocol analyzer.
---------------------------------------------------------------------------------------------------------
Pre-Requisites
- If not done yet, download & Install Wireshark protocol analyzer
http://www.wireshark.org/download.html
- Download the Wireshark ZigBee Utility Zip file from Sourceforge
http://sourceforge.net/projects/wiresharkzigbee/
- Unzip the file in a known location
--------------------------------------------------------------------------------------------------------
1. Install MC1322x dongle
- Plug-in MC1322xUSB dongle and wait for Windows to install the driver. If the driver was not found, steer Windows manually to the directory
C:\Program Files\Freescale\Drivers
- If BeeKit is not installed, be aware of the following:
- The 1322x USB Dongle uses the FTDI serial to USB converter, Virtual COM Port (VCP) driver for Windows, available at www.ftdichip.com/ftdrivers.htm.
- The FTDI web site offers drivers for other platforms including Windows® (98 through Vista x64 and CE), MAC OS (8 through X) and Linux.
- Download the appropriate driver and follow the instructions to complete driver installation.
2. Check COM port
- Once installed, the MC1322xUSB dongle should be listed in the available COM ports in Widows device manager.
- Verify the board’s drivers were successfully installed and take note of the COM port assigned

3. Run the ZigBee Utility
- Open a command console and navigate to the directory where Wireshark Zigbee utility files were unzipped.
c:\<path>
- Then start the .exe utility and set the serial port and ZigBee channel to monitor, for instance:

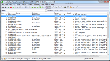
4. Setting Wireshark
- Start Wireshark and open Capture>Options Dialog

- Click on “Manage Interfaces” and add a new pipe with ‘\\.\pipe\wireshark’. Save it and start capture.

5. Start sniffing
