Hi Ankit,
Please see below the answers to your questions in green.
I am using NTM88H135ST1 for TPMS application on a custom designed board with BLE transmission instead of RF 433MHz so i have not used an External 26MHz crystal , instead i have used LFO.
>> The LFO clock is one of the three internal clocks available in the NTM88. The other two clocks are the HFO and MFO. The three clocks are always used by the different blocks, even when the external crystal is not present. So, it is not just the LFO which is used but also the MFO and HFO.
I have downloaded the "NTM88_LocAngle_XZ" example of NTM88 from the website . I wanted to know whether TPMS_E_FRC_ENABLE i.e. vfnFRCEnableExt function requires external clock for working. and if yes then how can i change the clock source from external HFO to internal LFO.
>> All library functions are described in the Library User Guide at the link below:
https://www.nxp.com/webapp/Download?colCode=UM11145
The function TPMS_E_FRC_ENABLE only uses the FRC block, not the external crystal. Below is an extract from the user guide:

Note: in the user guide the FRC function names are noted TPMS_FRC_xxx instead of TPMS_E_FRC_xxx
However, note that the function TPMS_E_FRC_CALIB used in the angle location project uses the external crystal. When the crystal is not present, the function TPMS_E_FRC_CALIB_BUSCLK can be used instead.
And also i wanted to know if the "NTM88_LocAngle_XZ" example can be integrated in "NTM88_GenFSK_Beacons", i f yes then what is the process?
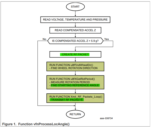
>> Generally speaking, the flow of the angle location function implemented in the demo project is shown below (extract from the angle location software user manual). Most functions are related to accelerometer processing, so they are independent from the radio interface. The functions I highlighted in green depend on the radio interface, so they have to be updated in case sub-GHz transmissions are not used.

Now, regarding to the GenFSK Beacons specifically, there is one point of attention. The purpose of the angle location algorithm is to send the RF frame with a very precise timing, with an accuracy in the order of the millisecond. But in the BLE protocol, it is stated that a random delay up to 10ms should be performed before the Beacon transmission. This random delay would negatively impact the accuracy, because the frame would not be transmitted with a precise timing anymore. So, in order to ensure the best accuracy, the random delay before the Beacon transmission should not be performed.
In order to understand exactly the points that need to be changed in the angle location demo to adapt to another radio interface, I recommend studying the two documents below:
https://www.nxp.com/webapp/Download?colCode=UM11363
https://www.nxp.com/webapp/Download?colCode=UM11362
BR, Tomas